Forum Discussion

Asotte's avatar
Asotte
Copper Contributor
Oct 13, 2025
Solved

Spellcheck problem

Since a few days, my Word Online refuses to give suggestions for spellchecking. I already contacted support, but they cant help me. I will add a screenshot for clarity. Can anyone please help me out? I've tried all standard things already and it always used to work.

  • We have confirmed that this is a bug related to the "display web pages in this language"-setting in your browser. If you set that to english, german, spanish, french or japanese it works but if you select swedish, finnish, danish, hindu, esperanto or some other language it does not work. It is also isolated to Word, Powerpoint spellcheck works. You can have the display language in english and still have spell check in another language.

    It is not related to any third party product.
    It is confirmed by Microsoft and sent as a bug to the product team.

18 Replies

  • Jannep's avatar
    Jannep
    Copper Contributor

    We have confirmed that this is a bug related to the "display web pages in this language"-setting in your browser. If you set that to english, german, spanish, french or japanese it works but if you select swedish, finnish, danish, hindu, esperanto or some other language it does not work. It is also isolated to Word, Powerpoint spellcheck works. You can have the display language in english and still have spell check in another language.

    It is not related to any third party product.
    It is confirmed by Microsoft and sent as a bug to the product team.

    • Thanks for the information. When I test your suggestion and change the preferred display language in my browser, spellchecking works, even in Swedish. 

    • Asotte's avatar
      Asotte
      Copper Contributor

      Oh I see, that makes a bit of sense. In my case it's Dutch, but even if I try to write in my own language, it's not working. I hope it will be fixed soon! For now, I guess I can set this subject to resolved. Thank you for clearing it up!!

  • Hello,

    We are seeing this in our org as well for Word online, no suggestions on either right or left click. Suggestions in Outlook works well though. We do not use any 3rd party spell checkers.

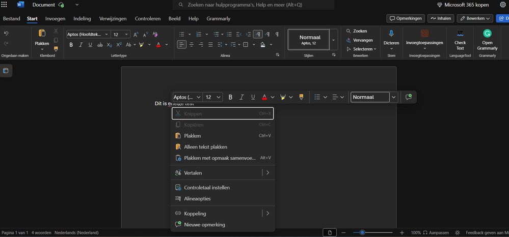
    This is how the right click menu looks, I would have liked to show it in English, but I seem to have found another issue that changes all M365 pages when I switch language except for the Office suite editors:

     

    Best regards

    Alexander

     

    • Stefan_Blom's avatar
      Stefan_Blom
      MVP

      Alexander, is this Word on the web? I see that same context menu here in the online version of Word, in a Swedish installation of Windows. The browser is Microsoft Edge.

      It seems that something is wrong with the spelling suggestions at the moment. 

      I recommend that you report it using the feedback facility in Word on the web.

       

       

      • AlexanderLindberg's avatar
        AlexanderLindberg
        Copper Contributor

        Hej Stefan!

        Yes, this is Word on the web, M365 tenant (OP seems to use the live.com version), and using Firefox so cross browser as well. I've already reported it through the feedback tool so hopefully this will get attention eventually.

         

        Allt gott!

        Alexander

  • Charles_Kenyon's avatar
    Charles_Kenyon
    Bronze Contributor

    You are welcome to save an excerpt with the spelling mistakes uncorrected on OneDrive and post a link here for us to look at.

    Is this all a single document or multiple documents?

    If multiple documents, what happens if, with Word closed, you rename the normal.dotm file?

  • Your screen shot suggests that Grammarly, a third-party spelling and grammar checker, is installed. Maybe that is why the built-in spellchecker isn't available. 

    • Asotte's avatar
      Asotte
      Copper Contributor

      I've removed them and it sadly doesn't make any difference. I've tried Editor, but that just straight up doesn't do anything on Word Online. I really think there's some kind of portal problem. What can be done about this?

      • I am not seeing the problem here. Did you uninstall Grammarly (you can of course reinstall it later)?

  • Hello Asotte,

    I hope you are doing great. 

    In Word Online, spell checking is a built-in feature that helps you identify and correct spelling errors as you type.


    👉 Automatic Detection: Misspelled words are automatically underlined with a red squiggly line.

    👉 Quick Correction: To fix a word, simply left-click, depending on your device settings, on the underlined word.
    A context menu will appear with suggested corrections.
    Click on the correct word to replace the misspelled one instantly.

    🔧 You can also access spelling and grammar tools by going to the “Review” tab in the ribbon and selecting “Editor”.
    This opens a pane that checks your document for spelling, grammar, and style suggestions.

    In some cases, it may be associated with a temporary interruption, an incident listed on your portal. However, these are rarer.

    🤖 Check if the same behavior occurs on another machine. Always update your applications, such as Office and your browsers, as well as your operating system. This ensures greater compatibility and better performance for your products.

    I hope this can help you.
    🤩

    • Asotte's avatar
      Asotte
      Copper Contributor

      Like shown in the screenshot, the left click does not show any correction options. As I said, I contacted Microsoft support already and they tried all you said and review mode does not make a difference. It has always worked until suddenly it wont do it anymore since last Saturday. I did not make any changes. I tried other browsers and my laptop is very new, so I cant really try it on another machine to have a real comparison.

Resources