Forum Discussion
"Save and Close" missing from Calendar Event entry window - Office 2016/365 Win
Version 1811 (Build 11029.20079 Click-to-Run) Monthly Channel.
Where do I open support case? I find it difficult to locate appropriate pages on Microsoft. Thanks!
I'm missing Save & Close in Outlook 2016 Version 1905 Build 1162920196 Click-to-Run.
VERY FRUSTRATING.
PLEASE FIX!
- RalphwJun 13, 2019Copper Contributor
I updated to Build 11629.20214 Click-to-Run, using the "Update Options" button in Outlook.
The Save&Close came back for me.
I then updated to Build 11629.20246 Click-to-Run, and the button is still there.
- Suze1107Jun 13, 2019Copper Contributor
Ralphw Yes it looks like the Save & Close reappeared recently where it's supposed to be. Yay, all is well with the world now. :)
- Steve AchelisJun 13, 2019Copper ContributorIt's back for me (after upgrading) for Calendar items, but still missing from email items.
- ONESOLUTIONIAJun 05, 2019Copper Contributor
- mhowieJun 05, 2019Copper Contributor
Same issue here. Discovered this omission earlier today. Can't believe MS could allow this removal to occur if they're testing their new builds before releasing to its customer base.
I was able to add "Save and Close" to the Quick Command toolbar. I guess this would be a band-aid until MS restores necessary functionality to the standard Ribbon commands.
- ONESOLUTIONIAJun 05, 2019Copper Contributor
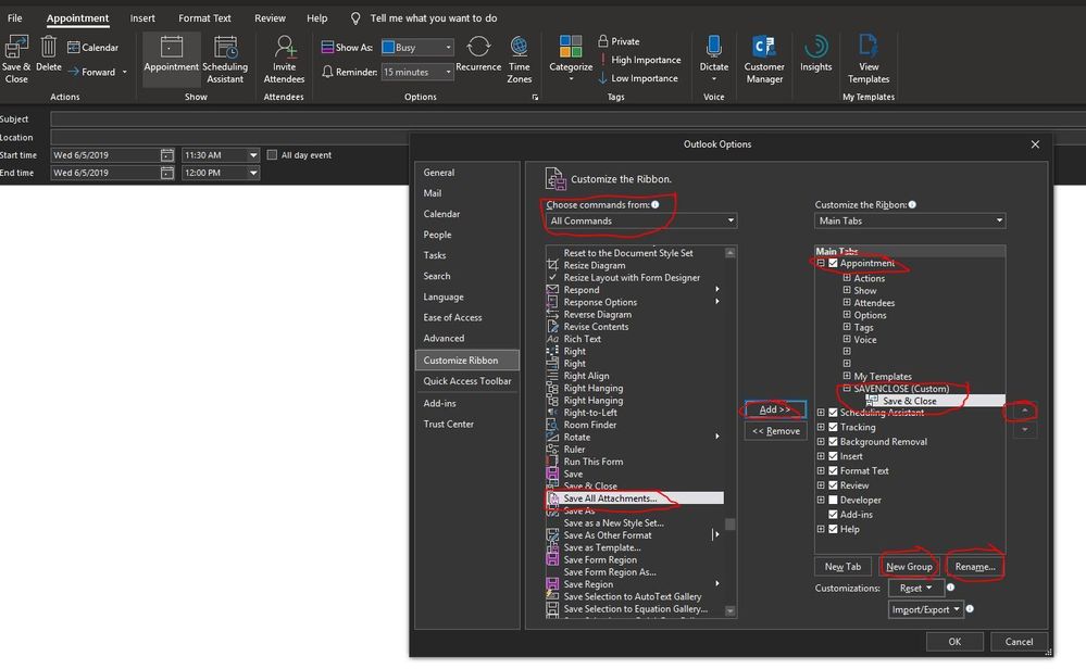
#1 Open a new Calendar Appointment/Event window, Right Click on the Ribbon and choose "Customize the Ribbon". (( Make sure you have the NEW APPOINTMENT / EVENT window open, this will not work on the initial Calendar screen))
#2 On the right side of this next screen, click on APPOINTMENT and at the bottom select NEW GROUP.
#3 Rename the NEW GROUP to (SAVENCLOSE).
#4 Then highlight the new group name and use the arrows on the right to move it to the top of the menu.
#5 Make sure the new group name is highlighted first, then on the middle column under CHOOSE COMMAND FROM: use the drop down and SELECT ALL COMMANDS.
#6 Scroll down until you see SAVE & CLOSE, highlight and click ADD in the middle of the window.
#7 This will add the SAVE & CLOSE to the new group SAVENCLOSE.
Once this is complete, click OK at the bottom and it will be restored.
We had a large customer experience this yesterday and this is how we resolved it. It was due to a recent Windows/Office update. Hope this helps everyone.
- Steve AchelisJun 05, 2019Copper Contributor
That worked, thanks. I'd suggest using a name other than "SAVENCLOSE", because the name ends up on the Ribbon. Also, you'll need to follow these steps for other Outlook types if the Save & Close is missing (e.g., email).