Forum Discussion

Mary Hoffman's avatar
Mary Hoffman
Former Employee
Jun 29, 2022

Announcing Windows Server Preview Build 25151

Hello Windows Server Insiders!

Today we are pleased to release a new build of the next Windows Server Long-Term Servicing Channel (LTSC) Preview that contains both the Desktop Experience and Server Core installation options for Datacenter and Standard editions. Branding has not yet been updated and remains as Windows Server 2022 in this preview - when reporting issues please refer to "VNext" rather than Windows Server 2022 which is currently in market.

 

We also encourage you to try Windows Server Vnext Datacenter: Azure Edition build 25120 on the Microsoft Server Operating Systems Preview offer on Azure. For additional information, see Preview: Windows Server VNext Datacenter (Azure Edition) for Azure Automanage on Microsoft Docs.

 

 

What's New

 

Windows Server 2022 containers work on VNext builds

 

Starting with Windows Server 2022, we enabled the ability to run Windows Server 2022 containers on newer host versions with the goal of enabling customers to run Windows Server 2022 containers on the next version of Windows Server. We’d like your help in testing out your Windows Server 2022 container workloads on the latest Windows Server VNext Insider builds.  Expanding test coverage to include customer workloads will help us better ensure compatibility across versions prior to the release of the next version of Windows Server. If you encounter any issues, please reach out to the Windows container product team directly.

 

Manage Windows Servers with WAC, ARC, and Automanage – inform popup

 

A new pop-up will display on the desktop after logging onto the server.  Its purpose is to help point users to more information on how WAC, ARC, and Automanage work together, or in isolation, to assist with hybrid management of their servers.  We'd appreciate feedback on the text itself (is it clear, does it make sense, is it easy to read, does it effectively promote the three major technologies in a sensical, better-together story, etc.)  Feedback on the content in the link would also be greatly appreciated, including System Center which is also discussed there.  Thank you for evaluating Windows Server!

 

 

Local Administrator Password Solution 

 

Local Administrator Password Solution (aka "LAPS) was announced last week for Windows Insider Preview Build 25145, and is now available in this week’s Windows Server Insider build. You can use the new Windows Server Insider build to try out the new DSRM account password backup feature on an Active Directory domain controller.

The legacy Local Administrator Password Solution product (aka “LAPS”) is now a native part of Windows Server and includes many new features:

 

Feature documentation is not yet available, however if you have used the legacy LAPS product then much of the features in this new version will be familiar to you. Here is a short how-to to help you get started on the basic Active Directory domain controller LAPS DSRM scenario:

  1. Ensure your Active Directory domain is at Windows Server 2016 Domain Functional Level or higher.
  2. Extend your Active Directory schema by running the Update-LapsADSchema cmdlet in the new LAPS PowerShell module.
  3. Add the necessary permissions on your domain controller’s OU by running the Set-LapsADComputerSelfPermission cmdlet.
  4. Add a new LAPS Group Policy object and enable the “Configure password backup directory” setting and configure it as follows:
    1. Set “Configure password backup directory” to “Active Directory”.
    2. Set “Enable password encryption” to “Enabled”
    3. Set “Enable password backup for DSRM accounts” to “Enabled”
  5. The domain controller will process the policy at the next GPO refresh interval. Run “gpupdate /target:computer /force” to avoid waiting.  (The Invoke-LapsPolicyProcessing cmdlet may be used for this same purpose.)
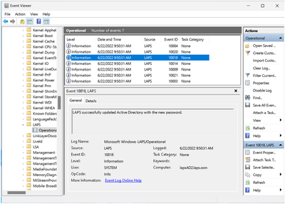
  6. Once the domain controller has backed up a new password (look for the 10018 event in the event log – see below), run the Get-LapsADPassword cmdlet to retrieve the newly stored DSRM password (by default you must be running as a domain administrator).

To get to this new Group Policy, open the Group Policy editor and navigate to Computer Configuration > Administrative Templates > System > LAPS.

You can retrieve detailed status via the new built-in event logging:

 

 

 

Note: the feature is fully functional for Active Directory domain-joined clients and domain controllers, but Azure Active Directory support is limited for now to a small set of Insiders. We will make an announcement once Azure Active Directory support is more broadly available.

FEEDBACK: Please file feedback in Feedback Hub (WIN + F) under Security and Privacy -> Attack Surface Reduction.

 

Available Downloads

Downloads to certain countries may not be available. See Microsoft suspends new sales in Russia - Microsoft On the Issues

  • Windows Server Long-Term Servicing Channel Preview in ISO format in 18 languages, and in VHDX format in English only. 
  • Microsoft Server Languages and Optional Features Preview

 

 

Keys: Keys are valid for preview builds only.

  • Server Standard: MFY9F-XBN2F-TYFMP-CCV49-RMYVH
  • Datacenter: 2KNJJ-33Y9H-2GXGX-KMQWH-G6H67

Symbols:  available on the public symbol server – see Using the Microsoft Symbol Server

Expiration: This Windows Server Preview will expire September 15, 2022.

 

How to Download

Registered Insiders may navigate directly to the Windows Server Insider Preview download page.   If you have not yet registered as an Insider, see GETTING STARTED WITH SERVER on the Windows Insiders for Business portal.

 

 

We value your feedback!

The most important part of the release cycle is to hear what's working and what needs to be improved, so your feedback is extremely valued. For Windows Server, use your registered Windows 10 or Windows 11 Insider device and use the Feedback Hub application.  In the app, choose the Windows Server category and then the appropriate subcategory for your feedback. In the title of the Feedback, please indicate the build number you are providing feedback on as shown below to ensure that your issue is attributed to the right version:

     [Server #####] Title of my feedback

See Give Feedback on Windows Server via Feedback Hub for specifics. We also encourage you to visit the Windows Server Insiders space on the Microsoft Tech Communities forum to collaborate, share and learn from experts. The Insider forum supports pre-release builds of the next version of Windows Server. For versions that have been released to general availability in market, try the Windows Server for IT Pro forum or contact Support for Business.

 

Diagnostic and Usage Information

Microsoft collects this information over the internet to help keep Windows secure and up to date, troubleshoot problems, and make product improvements. Microsoft server operating systems can be configured to turn diagnostic data off, send Required diagnostic data, or send Optional diagnostic data.   During previews, Microsoft asks that you change the default setting to Optional to provide the best automatic feedback and help us improve the final product.

Administrators can change the level of information collection through Settings. For details, see http://aka.ms/winserverdata. Also see the Microsoft Privacy Statement.

 

Terms of Use

This is pre-release software - it is provided for use "as-is" and is not supported in production environments. Users are responsible for installing any updates that may be made available from Windows Update.   All pre-release software made available to you via the Windows Server Insider program is governed by the Insider Terms of Use.

Replies have been turned off for this discussion

Resources