Forum Discussion

AndyBanks's avatar
AndyBanks
Copper Contributor
Dec 01, 2025

Magnifier starts tiny in the corner

I have poor vision and I regularly use the Magnifier tool on my Windows 11 desktop. I went to Accessibility > Magnifier and made these my settings:

When I start my computer, I want the Magnifier to be minimized by default. I got it working on a different desktop of mine, but on this one the magnifier starts in this small, miniwindow in the corner.

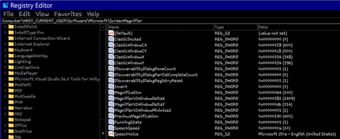
To get it to this point, I set up my Regedit to these values:

What I want is that when I start the computer the magnifier tool is open and already minimized so I can use the hot keys to start zooming right away, but the small window means I have to find and close it every time. I have it working on my other desktop, so I am not sure what I am doing wrong.

2 Replies

  • AndyBanks's avatar
    AndyBanks
    Copper Contributor

    I am not sure what you mean by the /Minimize argument or what the "next step" is. I've tried changing everything possible in settings and everything I could find in regeditor as shown in my screenshot. My goal is to have it minimize on its own on start up without having to use a Hot Key.

  • Matthiasar's avatar
    Matthiasar
    Iron Contributor

    Magnifier will launch automatically when you start your computer. However, by default, it might not start minimized. The /Minimize argument is typically supported, but if it doesn't work as expected, proceed to the next step.