Forum Discussion

annevaes's avatar
annevaes
Copper Contributor
Jul 30, 2024
Solved

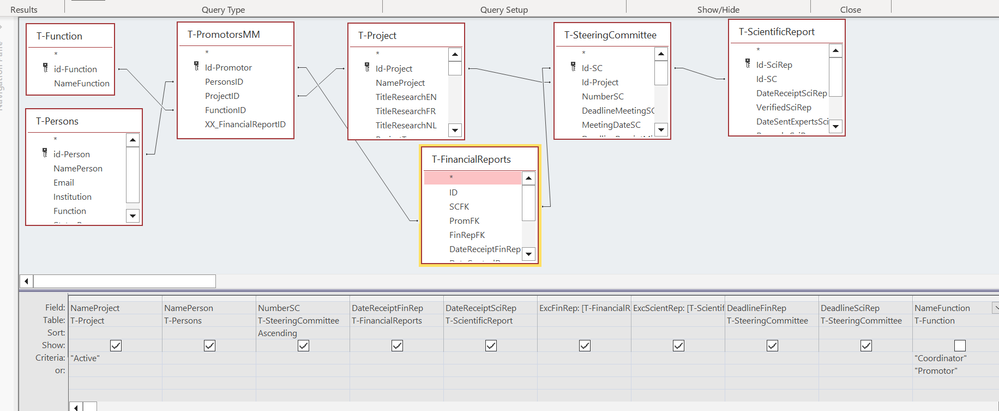
I only want to show the active projects in this report

 

  • Your screenshot doesn't show that. It shows the word "active" under the field NameProject, which one would assume is the name of the project, not its status. The clipped view of the Query Design Grid also doesn't show a field called "Status".

    In addition, your screenshot shows two criteria for "NameFunction". If that is the criteria, you'll also have to repeat "active" on both lines to accomplish the filtering required.

5 Replies

  • George_Hepworth's avatar
    George_Hepworth
    Silver Contributor

    annevaes 

     

    How do you identify projects which are active? Surely the name of a project itself is not "active", is it?

     

    Please provide the details needed to understand the process.

    • annevaes's avatar
      annevaes
      Copper Contributor
      Hello,

      The status of a project is active or closed. So I put "active" in the criteria for the status but the report still gives all project, also the closed ones
      • George_Hepworth's avatar
        George_Hepworth
        Silver Contributor
        Your screenshot doesn't show that. It shows the word "active" under the field NameProject, which one would assume is the name of the project, not its status. The clipped view of the Query Design Grid also doesn't show a field called "Status".

        In addition, your screenshot shows two criteria for "NameFunction". If that is the criteria, you'll also have to repeat "active" on both lines to accomplish the filtering required.