Forum Discussion

B-Boy's avatar
B-Boy
Copper Contributor
May 17, 2022

Can`t login in VS Studio with Microsoft account

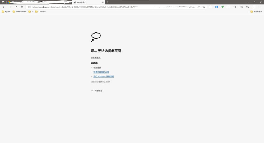
As the picture below.

Microsoft Edge reported an error while I logging into VS Code with my Microsoft account.

I tried to restart the VS Code, restart PC,change a different network/WiFi, set different DNS servers, change different explorer and set the explorer to InPrivate Mode,but it's still the same error!

I just want to sync my history settings and extensions.

And... Thank you for your help! 

 

1 Reply

  • Anonymous's avatar
    Anonymous
    https://login.microsoftonline.com/common/oauth2/authorize?client_id=499b84ac-1321-427f-aa17-267ca6975798&site_id=501454&response_mode=form_post&response_type=code+id_token&redirect_uri=https%3a%2f%2fapp.vssps.visualstudio.com%2f_signedin&nonce=5928f47e-a0ee-4570-b362-2bc358fabeb5&state=realm%3daex.dev.azure.com%26reply_to%3dhttps%253A%252F%252Faex.dev.azure.com%252Fsignup%253FacquisitionId%253D4cc5b291-0728-47f1-a872-c69c94e8eab1%2526WebUserId%253D1f63dbb05a6b492c9db055b4618c6792%2526acquisitionType%253DbyDefault%26ht%3d3%26mkt%3dtr-TR%26nonce%3d5928f47e-a0ee-4570-b362-2bc358fabeb5&resource=https%3a%2f%2fmanagement.core.windows.net%2f&cid=5928f47e-a0ee-4570-b362-2bc358fabeb5&wsucxt=1&githubsi=true&msaoauth2=true&mkt=tr-TR&sso_nonce=AwABAAEAAAACAOz_BAD0_4tF5uKF6Max1xY4A61o0SpuVGcy98ekCRevqaSlG1mJImtEW92DVSm7GFjSrUQlfi1BLZfyLvCPxNTFxopohckgAA&client-request-id=5928f47e-a0ee-4570-b362-2bc358fabeb5&mscrid=5928f47e-a0ee-4570-b362-2bc358fabeb5