Forum Discussion

amjadalmas's avatar
amjadalmas
Copper Contributor
Jul 10, 2024

ADFS and UAEPass integration - OAuth2

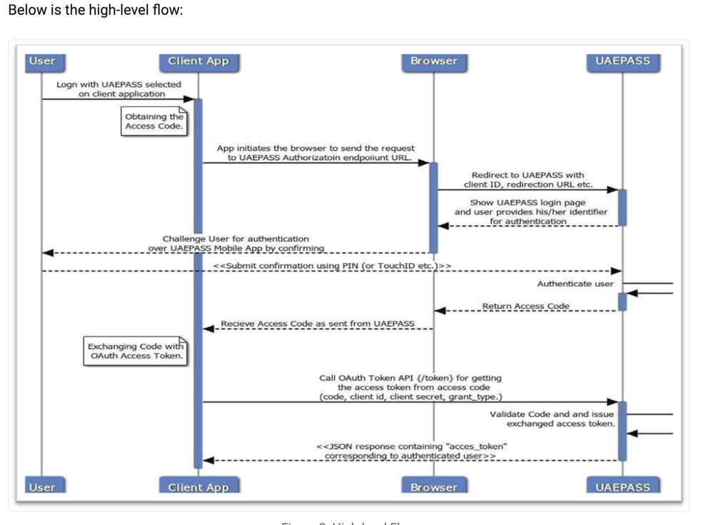
UAEPASS provides OAuth2-based web single sign-on. 

 

 

For details, please visit https://protect2.fireeye.com/v1/url?k=fccdbe0d-a35680b2-fcc98d02-000babda033e-6948e8cfc5683a2e&q=1&e=96bb266a-bc31-460e-9d5a-9f798ecc4b97&u=https%3A%2F%2Fdocs.uaepass.ae%2Fguides%2Fauthentication%2Fweb-application%2F1.-obtaining-the-oauth2-access-code

 

I am seeking help to add UAE Pass as an additional authentication source in ADFS

 

  1. ADFS must offer SAML and UAE Pass as two authentication methods when a user attempts to access the application.
  2. On selecting UAEPass authentication, ADFS must redirected user to  UAEPass login page.
  3. After successful authentication, UAEPass IDP will return the authentication code to ADFS  and the user needs to be granted permission to access application.

Thanks

 

No RepliesBe the first to reply

Resources