Forum Discussion

krishna2320's avatar
krishna2320
Brass Contributor
Aug 01, 2023

How to capture BIOS Version through MECM/Intune

We have a requirement to capture BIOS info of all the endpoints, any option to capture this through MECM or Intune pl?

4 Replies

  • JLober's avatar
    JLober
    Copper Contributor
    I use this quick and dirty query and then set it to prompt for collection...you can add what you need but this is all I ever really need for BIOS info.

    select SMS_G_System_COMPUTER_SYSTEM.Name, SMS_G_System_COMPUTER_SYSTEM.Model, SMS_G_System_COMPUTER_SYSTEM.UserName, SMS_R_System.SMBIOSGUID, SMS_G_System_PC_BIOS.SMBIOSBIOSVersion from SMS_R_System inner join SMS_G_System_COMPUTER_SYSTEM on SMS_G_System_COMPUTER_SYSTEM.ResourceID = SMS_R_System.ResourceId inner join SMS_G_System_PC_BIOS on SMS_G_System_PC_BIOS.ResourceID = SMS_R_System.ResourceId
  • gwblok's avatar
    gwblok
    Iron Contributor

    krishna2320 


    You can look at Intune Portal, pick a device and then drill down into the Hardware option under monitor.  You can probably use graph to gather it from all of your devices and build a report.

     

    or 

    ConfigMgr collects this data, you can retrieve it via SQL query
    select the data from: view: v_GS_PC_BIOS


    for a bit nicer query:

     

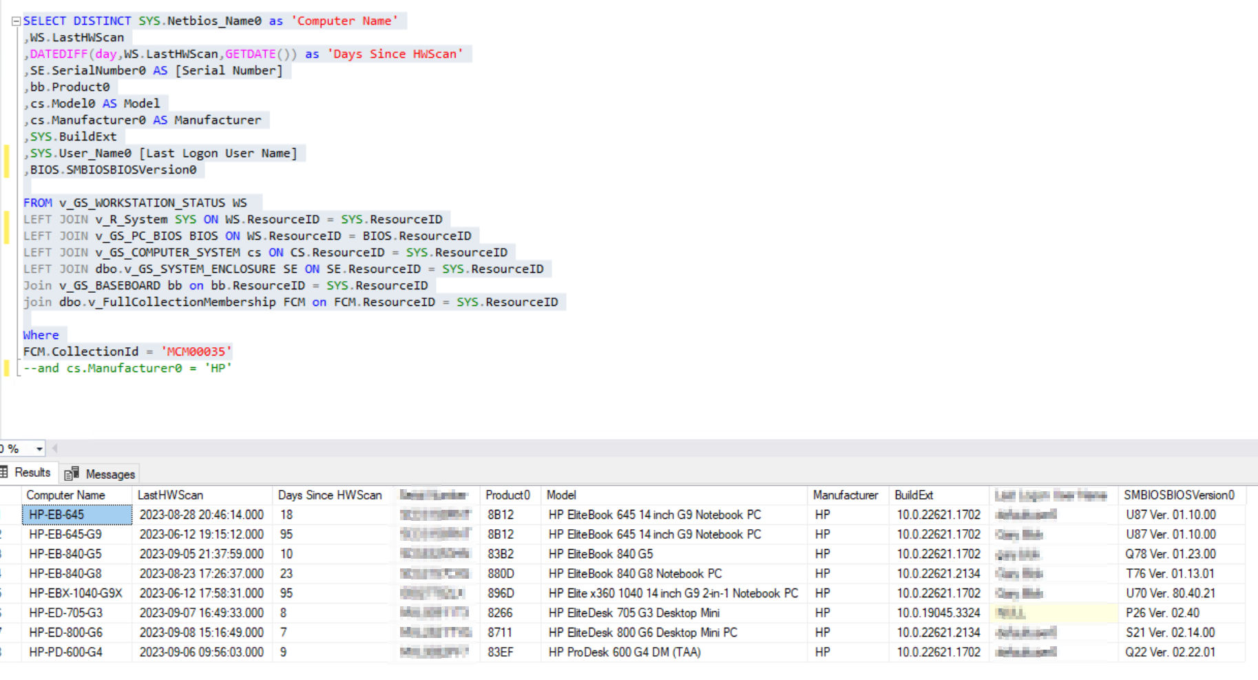
    SELECT DISTINCT SYS.Netbios_Name0 as 'Computer Name'
    ,WS.LastHWScan
    ,DATEDIFF(day,WS.LastHWScan,GETDATE()) as 'Days Since HWScan'
    ,SE.SerialNumber0 AS [Serial Number]
    ,bb.Product0
    ,cs.Model0 AS Model
    ,cs.Manufacturer0 AS Manufacturer
    ,SYS.BuildExt
    ,SYS.User_Name0 [Last Logon User Name]
    ,BIOS.SMBIOSBIOSVersion0

    FROM v_GS_WORKSTATION_STATUS WS
    LEFT JOIN v_R_System SYS ON WS.ResourceID = SYS.ResourceID
    LEFT JOIN v_GS_PC_BIOS BIOS ON WS.ResourceID = BIOS.ResourceID
    LEFT JOIN v_GS_COMPUTER_SYSTEM cs ON CS.ResourceID = SYS.ResourceID
    LEFT JOIN dbo.v_GS_SYSTEM_ENCLOSURE SE ON SE.ResourceID = SYS.ResourceID
    Join v_GS_BASEBOARD bb on bb.ResourceID = SYS.ResourceID
    join dbo.v_FullCollectionMembership FCM on FCM.ResourceID = SYS.ResourceID

    Where
    FCM.CollectionId = 'MCM00035'

     

    (Make sure you modify the Collection ID for the collection you want to limit the query to)

     
     

     

     

     

    • Garth-MVP's avatar
      Garth-MVP
      Iron Contributor

      gwblok krishna2320 

       

      Just to add to Gary's comment. You  should be able to use Intune Data Warehouse to report on the version too. 

Resources