The Challenge
It started with a standard notification in the Azure Portal: Tracking-ID YK3N-7RZ. A routine Certificate Authority (CA) rotation for Azure Database for PostgreSQL.
As Cloud Solution Architects, we’ve seen this scenario play out many times. The moment “certificate rotation” is mentioned, a wave of unease ripples through engineering teams. Let’s be honest: for many of us—ourselves included—certificates represent the edge of our technical “comfort zone.” We know they are critical for security, but the complexity of PKI chains, trust stores, and SSL handshakes can be intimidating. There is a silent fear: “If we touch this, will we break production?”
We realized we had a choice. We could treat this as an opportunity, and we could leave that comfort zone.
We approached our customer with a proactive proposal: Let’s use this event to stop fearing certificates and start mastering them. Instead of just patching the immediate issue, we used this rotation as a catalyst to review and upgrade the security posture of their database connections. We wanted to move from “hoping it works” to “knowing it’s secure.”
The response was overwhelmingly positive. The teams didn’t just want a quick fix; they wanted “help for self-help.” They wanted to understand the mechanics behind sslmode and build the confidence to manage trust stores proactively.
This guide is the result of that journey. It is designed to help you navigate the upcoming rotation not with anxiety, but with competence—turning a mandatory maintenance window into a permanent security improvement.
Two Levels of Analysis
A certificate rotation affects your environment on two distinct levels, requiring different expertise and actions:
|
Level |
Responsibility |
Key Questions |
Actions |
|
Platform Level |
Cloud/Platform Teams |
Which clusters, services, and namespaces are affected? How do we detect at scale? |
Azure Service Health monitoring, AKS scanning, infrastructure-wide assessment |
|
Application Level |
Application/Dev Teams |
What SSL mode? Which trust store? How to update connection strings? |
Code changes, dependency updates, trust store management |
This article addresses both levels - providing platform-wide detection strategies (Section 5) and application-specific remediation guidance (Platform-Specific Remediation).
Business Impact: In production environments, certificate validation failures cause complete database connection outages. A single missed certificate rotation has caused hours of downtime for enterprise customers, impacting revenue and customer trust.
Who’s Affected: DevOps engineers, SREs, database administrators, and platform engineers managing Azure PostgreSQL instances - especially those using: - Java applications with custom JRE cacerts - Containerized workloads with baked-in trust stores - Strict SSL modes (sslmode=verify-full, verify-ca)
The Solution
What we’ll cover:
🛡️ Reliability: How to prevent database connection outages through proactive certificate management
🔄 Resiliency: Automation strategies that ensure your trust stores stay current
🔒 Security: Maintaining TLS security posture while rotating certificates safely
Key Takeaway:
This rotation is a client trust topic, not a server change. Applications trusting root CAs (DigiCert Global Root G2, Microsoft RSA Root CA 2017) without intermediate pinning are unaffected. Risk concentrates where strict validation meets custom trust stores.
📦 Platform-Specific Implementation: Detailed remediation guides for Java, .NET, Python, Node.js, and Kubernetes are available in our GitHub Repository.
Note: The GitHub Repository. contains community-contributed content provided as-is. Test all scripts in non-production environments before use.
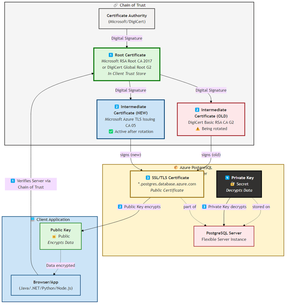
1. Understanding Certificate Authority Rotation
What Changes During CA Rotation?
Azure Database for PostgreSQL uses TLS/SSL to encrypt client-server connections. The database server presents a certificate chain during the TLS handshake:
Certificate Chain Structure:
Figure: Certificate chain structure showing the rotation from old intermediate (red, deprecated) to new intermediate (blue, active after rotation). Client applications must trust the root certificates (green) to validate the chain.
📝 Diagram Source: The Mermaid source code for this diagram is available in certificate-chain-diagram.mmd.
Why Root Trust Matters
Key Principle: If your application trusts the root certificate and allows the chain to be validated dynamically, you are not affected. The risk occurs when:
- Custom trust stores contain only the old intermediate certificate (not the root)
- Certificate pinning is implemented at the intermediate level
- Strict validation is enabled (sslmode=verify-full in PostgreSQL connection strings)
2. Who Is Affected and Why
Risk Assessment Matrix
|
Application Type |
Trust Store |
SSL Mode |
Risk Level |
Action Required |
|
Cloud-native app (Azure SDK) |
OS Trust Store |
require |
🟢 Low |
None - Azure SDK handles automatically |
|
Java app (default JRE) |
System cacerts |
verify-ca |
🟡 Medium |
Verify JRE version (11.0.16+, 17.0.4+, 8u381+) |
|
Java app (custom cacerts) |
Custom JKS file |
verify-full |
🔴 High |
Update custom trust store with new intermediate |
|
.NET app (Windows) |
Windows Cert Store |
require |
🟢 Low |
None - automatic via Windows Update |
|
Python app (certifi) |
certifi bundle |
verify-ca |
🟡 Medium |
Update certifi package (pip install --upgrade certifi) |
|
Node.js app (default) |
Built-in CAs |
verify-ca |
🟢 Low |
None - Node.js 16+, 18+, 20+ auto-updated |
|
Container (Alpine) |
/etc/ssl/certs |
verify-full |
🔴 High |
Update base image or install ca-certificates-bundle |
|
Container (custom) |
Baked-in certs |
verify-full |
🔴 High |
Rebuild image with updated trust store |
How to Read This Matrix
Use the above matrix to quickly assess whether your applications are affected by CA rotation. Here is an overview, how you read the matrix:
|
Column |
Meaning |
|
Application Type |
What kind of application do you have? (e.g., Java, .NET, Container) |
|
Trust Store |
Where does the application store its trusted certificates? |
|
SSL Mode |
How strictly does the application validate the server certificate? |
|
Risk Level |
🟢 Low / 🟡 Medium / 🔴 High - How likely is a connection failure? |
|
Action Required |
What specific action do you need to take? |
Risk Level Logic:
|
Risk Level |
Why? |
|
🟢 Low |
Automatic updates (OS/Azure SDK) or no certificate validation |
|
🟡 Medium |
Manual update required but straightforward (e.g., pip install --upgrade certifi) |
|
🔴 High |
Custom trust store must be manually updated - highest outage risk |
SSL Mode Security Posture
Understanding SSL modes is critical because they determine both security posture AND rotation impact. This creates a dual consideration:
|
SSL Mode |
Certificate Validation |
Rotation Impact |
Security Level |
Recommendation |
|
disable |
❌ None |
✅ No impact |
🔴 INSECURE |
Never use in production |
|
allow |
❌ None |
✅ No impact |
🟠 WEAK |
Not recommended |
|
prefer |
❌ Optional |
✅ Minimal |
🟡 WEAK |
Not recommended |
|
require |
❌ No (Npgsql 6.0+) |
✅ No impact |
🟡 WEAK |
Upgrade to verify-full |
|
verify-ca |
✅ Chain only |
🔴 Critical |
🔵 MODERATE |
Update trust stores |
|
verify-full |
✅ Chain + hostname |
🔴 Critical |
🟢 SECURE |
Recommended - Update trust stores |
Key Insight: Applications using weak SSL modes (everything below verify-ca) are technically unaffected by CA rotation but represent security vulnerabilities. The safest path is verify-full with current trust stores.
⚖️ The Security vs. Resilience Trade-off
The Paradox: Secure applications (verify-full) have the highest rotation risk 🔴, while insecure applications (require) are unaffected but have security gaps.
Teams discovering weak SSL modes during rotation preparation face a critical decision:
|
Option |
Approach |
Rotation Impact |
Security Impact |
Recommended For |
|
🚀 Quick Fix |
Keep weak SSL mode (require) |
✅ No action needed |
⚠️ Security debt remains |
Emergency situations only |
|
🛡️ Proper Fix |
Upgrade to verify-full |
🔴 Requires trust store updates |
✅ Improved security posture |
All production systems |
Our Recommendation: Use CA rotation events as an opportunity to improve your security posture. The effort to update trust stores is a one-time investment that pays off in long-term security.
Common Scenarios
Scenario 1: Enterprise Java Application
- Problem: Custom trust store created 2+ years ago for PCI compliance
- Risk: High - contains only old intermediate certificates
- Solution: Export new intermediate from Azure, import to custom cacerts
Scenario 2: Kubernetes Microservices
- Problem: Init container copies trust store from ConfigMap at startup
- Risk: High - ConfigMap never updated since initial deployment
- Solution: Update ConfigMap, redeploy pods with new trust store
Scenario 3: Legacy .NET Application
- Problem: .NET Framework 4.6 on Windows Server 2016 (no Windows Update)
- Risk: Medium - depends on manual certificate store updates
- Solution: Import new intermediate to Windows Certificate Store manually
3. Trust Store Overview
A trust store is the collection of root and intermediate CA certificates that your application uses to validate server certificates during TLS handshakes. Understanding where your application’s trust store is located determines how you’ll update it for CA rotations.
Trust Store Locations by Platform
|
Category |
Platform |
Trust Store Location |
Update Method |
Auto-Updated? |
|
OS Level |
Windows |
Cert:\LocalMachine\Root |
Windows Update |
✅ Yes |
|
|
Debian/Ubuntu |
/etc/ssl/certs/ca-certificates.crt |
apt upgrade ca-certificates |
✅ Yes (with updates) |
|
|
Red Hat/CentOS |
/etc/pki/tls/certs/ca-bundle.crt |
yum update ca-certificates |
✅ Yes (with updates) |
|
Runtime Level |
Java JRE |
$JAVA_HOME/lib/security/cacerts |
Java security updates |
✅ With JRE updates |
|
|
Python (certifi) |
site-packages/certifi/cacert.pem |
pip install --upgrade certifi |
❌ Manual |
|
|
Node.js |
Bundled with runtime |
Node.js version upgrade |
✅ With Node.js updates |
|
Custom |
Custom JKS |
Application-specific path |
keytool -importcert |
❌ Manual |
|
|
Container image |
/etc/ssl/certs (baked-in) |
Rebuild container image |
❌ Manual |
|
|
ConfigMap mount |
Kubernetes ConfigMap |
Update ConfigMap, redeploy |
❌ Manual |
Why This Matters for CA Rotation
Applications using auto-updated trust stores (OS-managed, current runtime versions) generally handle CA rotations automatically. The risk concentrates in:
- Custom trust stores created for compliance requirements (PCI-DSS, SOC 2) that are rarely updated
- Baked-in container certificates from images built months or years ago
- Outdated runtimes (old JRE versions, frozen Python environments) that haven’t received security updates
- Air-gapped environments where automatic updates are disabled
When planning for CA rotation, focus your assessment efforts on applications in the “Manual” update category.
4. Platform-Specific Remediation
📦 Detailed implementation guides are available in our GitHub repository:
azure-certificate-rotation-guide
Quick Reference: Remediation by Platform
|
Platform |
Trust Store Location |
Update Method |
Guide |
|
Java |
$JAVA_HOME/lib/security/cacerts |
Update JRE or manual keytool import | |
|
.NET (Windows) |
Windows Certificate Store |
Windows Update (automatic) | |
|
Python |
certifi package |
pip install --upgrade certifi | |
|
Node.js |
Built-in CA bundle |
Update Node.js version | |
|
Containers |
Base image /etc/ssl/certs |
Rebuild image or ConfigMap |
Scripts & Automation
|
Script |
Purpose |
Download |
State |
|
Scan-AKS-TrustStores.ps1 |
Scan all pods in AKS for trust store configurations |
tested | |
|
validate-connection.sh |
Test PostgreSQL connection with SSL validation |
not tested | |
|
update-cacerts.sh |
Update Java cacerts with new intermediate |
not tested |
5. Proactive Detection Strategies
Database-Level Discovery: Identifying Connected Clients
One starting point for impact assessment is querying the PostgreSQL database itself to identify which applications are connecting. We developed a SQL query that joins pg_stat_ssl with pg_stat_activity to reveal active TLS connections, their SSL version, and cipher suites.
🔍 Get the SQL Query: Download the complete detection script from our GitHub repository: detect-clients.sql
Important Limitations
This query has significant constraints that you must understand before relying on it for CA rotation planning:
|
Limitation |
Impact |
Mitigation |
|
Point-in-time snapshot |
Only shows currently connected clients |
Run query repeatedly over days/weeks to capture periodic jobs and batch processes |
|
No certificate details |
Cannot identify which CA certificate the client is using |
Requires client-side investigation (trust store analysis) |
|
Connection pooling |
May show pooler instead of actual application |
Use application_name in connection strings to identify true source |
|
Idle connections |
Long-running connections may be dormant |
Cross-reference with application activity logs |
Recommended approach: Use this query to create an initial inventory, then investigate each unique application_name and client_addr combination to determine their trust store configuration and SSL mode.
Proactive Monitoring with Azure Monitor
To detect certificate-related issues before and after CA rotation, configure Azure Monitor alerts. This enables early warning when SSL handshakes start failing.
Why this matters: After CA rotation, applications with outdated trust stores will fail to connect. An alert allows you to detect affected applications quickly rather than waiting for user reports.
Official Documentation: For complete guidance on creating and managing alerts, see Azure Monitor Alerts Overview and Create a Log Search Alert.
Here is a short example of an Azure Monitor Alert definition as a starting point.
{
"alertRule": {
"name": "PostgreSQL SSL Connection Failures",
"severity": 2,
"condition": {
"query": "AzureDiagnostics | where ResourceType == 'SERVERS' and Category == 'PostgreSQLLogs' and Message contains 'SSL error' | summarize count() by bin(TimeGenerated, 5m)",
"threshold": 5,
"timeAggregation": "Total",
"windowSize": "PT5M"
}
}
}
Alert Configuration Notes:
|
Setting |
Recommended Value |
Rationale |
|
Severity |
2 (Warning) |
Allows investigation without triggering critical incident response |
|
Threshold |
5 failures/5min |
Filters noise while catching genuine issues |
|
Evaluation Period |
5 minutes |
Balances responsiveness with alert fatigue |
|
Action Group |
Platform Team |
Ensures quick triage and coordination |
6. Production Validation
Pre-Rotation Validation Checklist
- Inventory all applications connecting to Azure PostgreSQL
- Identify trust store locations for each application
- Verify root certificate presence in trust stores
- Test connection with new intermediate in non-production environment
- Update monitoring alerts for SSL connection failures
- Prepare rollback plan if issues occur
- Schedule maintenance window (if required)
- Notify stakeholders of potential impact
Testing Procedure
We established a systematic 3-step validation process to ensure zero downtime. This approach moves from isolated testing to gradual production rollout.
🧪 Technical Validation Guide: For the complete list of psql commands, connection string examples for Windows/Linux, and automated testing scripts, please refer to our Validation Guide in the GitHub repository.
Connection Testing Strategy
The core of our validation strategy was testing connections with explicit sslmode settings. We used the psql command-line tool to simulate different client behaviors.
|
Test Scenario |
Purpose |
Expected Result |
|
Encryption only (sslmode=require) |
Verify basic connectivity |
Connection succeeds even with unknown CA |
|
CA validation (sslmode=verify-ca) |
Verify trust store integrity |
Connection succeeds only if CA chain is valid |
|
Full validation (sslmode=verify-full) |
Verify strict security compliance |
Connection succeeds only if CA chain AND hostname match |
Pro Tip: Test with verify-full and an explicit root CA file containing the new Microsoft/DigiCert root certificates before the rotation date. This validates that your trust stores will work after the intermediate certificate changes.
Step 1: Test in Non-Production
Validate connections against a test server using the new intermediate certificate (Azure provides test endpoints during the rotation window).
Step 2: Canary Deployment
Deploy the updated trust store to a single “canary” instance or pod. Monitor: - Connection success rate - Error logs - Response times
Step 3: Gradual Rollout
Once the canary is stable, proceed with a phased rollout: 1. Update 10% of pods 2. Monitor for 1 hour 3. Update 50% of pods 4. Monitor for 1 hour 5. Complete rollout
7. Best Practices and Lessons Learned
Certificate Management Best Practices
|
Practice |
Guidance |
Example |
|
Trust Root CAs, Not Intermediates |
Configure trust stores with root CA certificates only. This provides resilience against intermediate certificate rotations. |
Trust Microsoft TLS RSA Root G2 and DigiCert Global Root G2 instead of specific intermediates |
|
Automate Trust Store Updates |
Use OS-provided trust stores when possible (automatically updated). For custom trust stores, implement CI/CD pipelines. |
Schedule bi-annual trust store audits |
|
Use SSL Mode Appropriately |
Choose SSL mode based on security requirements. verify-ca is recommended for most scenarios. |
See Security Posture Matrix in Section 2 |
|
Maintain Container Images |
Rebuild container images monthly to include latest CA certificates. Use init containers for runtime updates. |
Multi-stage builds with CA certificate update step |
|
Avoid Certificate Pinning |
Never pin intermediate certificates. If pinning is required for compliance, implement automated update processes. |
Pin only root CA certificates if absolutely necessary |
SSL Mode Decision Guide
|
SSL Mode |
Security Level |
Resilience |
When to Use |
|
require |
Medium |
High |
Encrypted traffic without certificate validation. Use when CA rotation resilience is more important than MITM protection. |
|
verify-ca |
High |
Medium |
Validates certificate chain. Recommended for most production scenarios. |
|
verify-full |
Highest |
Low |
Strictest validation with hostname matching. Use only when compliance requires it. |
Organizational Communication Model
Effective certificate rotation requires structured communication across multiple layers:
|
Layer |
Responsibility |
Key Action |
|
Azure Service Health |
Microsoft publishes announcements to affected subscriptions |
Monitor Azure Service Health proactively |
|
Platform/Cloud Team |
Receives Azure announcements, triages criticality |
Follow ITSM processes, assess impact |
|
Application Teams |
Execute application-level changes |
Update trust stores, validate connections |
|
Security Teams |
Define certificate validation policies |
Set compliance requirements |
Ownership and Responsibility Matrix
|
Team |
Responsibility |
Deliverable |
|
Platform/Cloud Team |
Monitor Azure Service Health, coordinate response |
Impact assessment, team notifications |
|
Application Teams |
Application-level changes (connection strings, trust stores) |
Updated configurations, validation results |
|
Security Teams |
Define certificate policies, compliance requirements |
Policy documentation, audit reports |
|
All Teams (Shared) |
Certificate lifecycle collaboration |
Playbooks, escalation paths, training |
Certificate Rotation Playbook Components
Organizations should establish documented playbooks including:
|
Component |
Recommended Frequency |
Purpose |
|
Trust Store Audits |
Bi-annual (every 6 months) |
Ensure certificates are current |
|
Certificate Inventory |
Quarterly review |
Know what certificates exist where |
|
Playbook Updates |
Annual or after incidents |
Keep procedures current |
|
Team Training |
Annual |
Build knowledge and confidence |
Field Observations: Common Configuration Patterns
|
Pattern |
Observation |
Risk |
|
Implicit SSL Mode |
Teams don’t explicitly set sslmode, relying on framework defaults |
Unexpected behavior during CA rotation |
|
Copy-Paste Configurations |
Connection strings copied without understanding options |
Works until certificate changes expose gaps |
|
Framework-Specific Defaults |
Java uses JRE trust store, .NET uses Windows Certificate Store, Python depends on certifi package |
Some require manual updates, some are automatic |
Framework Trust Store Defaults
|
Framework |
Default Trust Store |
Update Method |
Risk Level |
|
Java/Quarkus |
JRE cacerts |
Manual or JRE update |
Medium - requires awareness |
|
.NET |
Windows Certificate Store |
Windows Update |
Low - automatic |
|
Node.js |
Bundled certificates |
Node.js version update |
Low - automatic |
|
Python |
certifi package |
pip install --upgrade certifi |
High - manual intervention required |
Knowledge and Confidence Challenges
|
Challenge |
Impact |
Mitigation |
|
Limited certificate knowledge |
Creates uncertainty and risk-averse behavior |
Proactive education, hands-on workshops |
|
Topic intimidation |
“Certificates” can seem complex, leading to avoidance |
Reality: Implementation is straightforward once understood |
|
Previous negative experiences |
Leadership concerns based on past incidents |
Document successes, share lessons learned |
|
Visibility gaps |
Lack of visibility into application dependencies |
Maintain certificate inventory, use discovery tools |
Monitoring Strategy (Recommended for Post-Rotation):
While pre-rotation monitoring focuses on inventory, post-rotation monitoring should track:
- Key Metrics: - Connection failure rates (group by application, SSL error types) - SSL handshake duration (detect performance degradation) - Certificate validation errors (track which certificates fail) - Application error logs (filter for “SSL”, “certificate”, “trust”)
- Recommended Alerts: - Threshold: >5 SSL connection failures in 5 minutes - Anomaly detection: Connection failure rate increases >50% - Certificate expiry warnings: 30, 14, 7 days before expiration
- Dashboard Components: - Connection success rate by application - SSL error distribution (validation failures, expired certificates, etc.) - Certificate inventory with expiry dates - Trust store update status across infrastructure
These metrics, alerts and thresholds are only starting points and need to be adjusted based on your environment and needs.
Post-Rotation Validation and Telemetry
Note: This article focuses on preparation for upcoming certificate rotations. Post-rotation metrics and incident data will be collected after the rotation completes and can inform future iterations of this guidance.
Recommended Post-Rotation Activities:
Here are some thoughts on post-rotation activities that could create more insights on the effectiveness of the preparation.
- Incident Tracking:
After rotation completes, organizations should track: - Production incidents related to SSL/TLS connection failures - Services affected and their business criticality - Mean Time to Detection (MTTD) for certificate-related issues - Mean Time to Resolution (MTTR) from detection to fix - Success Metrics to Measure
- Pre-Rotation Validation: - Number of services inventoried and assessed - Percentage of services requiring trust store updates - Testing coverage (dev, staging, production)
- Post-Rotation Outcomes: - Zero-downtime success rate (percentage of services with no impact) - Applications requiring emergency patching - Time from rotation to full validation
- Impact Assessment
Telemetry to Collect: - Total connection attempts vs. failures (before and after rotation) - Duration of any service degradation or outages - ustomer-facing impact (user-reported issues, support tickets) - Geographic or subscription-specific patterns - Continuous Improvement
- Post-Rotation Review: - What worked well in the preparation phase? - Which teams or applications were unprepared? - What gaps exist in monitoring or alerting? - How can communication be improved for future rotations?
- Documentation Updates: - Update playbooks with lessons learned - Refine monitoring queries based on observed patterns - Enhance team training materials - Share anonymized case studies across the organization
8. Engagement & Next Steps
Discussion Questions
We’d love to hear from the community:
- What’s your experience with certificate rotations? Have you encountered unexpected connection failures during CA rotation events?
- Which trust store update method works best for your environment? OS-managed, runtime-bundled, or custom trust stores?
- How do you handle certificate management in air-gapped environments? What strategies have worked for your organization?
Share Your Experience
If you’ve implemented proactive certificate management strategies or have lessons learned from CA rotation incidents, we encourage you to:
- Comment below with your experiences and tips
- Contribute to the GitHub repository with additional platform guides or scripts
- Connect with us on LinkedIn to continue the conversation
Call to Action
Take these steps now to prepare for the CA rotation:
- Assess your applications - Use the Risk Assessment Matrix (Section 2) to identify which applications use sslmode=verify-ca or verify-full with custom trust stores
- Import root CA certificates - Add DigiCert Global Root G2 and Microsoft RSA Root CA 2017 to your trust stores
- Upgrade SSL mode - Change your connection strings to at least sslmode=verify-ca (recommended: verify-full) for improved security
- Document your changes - Record which applications were updated, what trust stores were modified, and the validation results
- Automate for the future - Implement proactive certificate management so future CA rotations are handled automatically (OS-managed trust stores, CI/CD pipelines for container images, scheduled trust store audits)
9. Resources
Official Documentation
Azure PostgreSQL:
PostgreSQL & libpq:
- PostgreSQL libpq SSL Support - SSL mode options and environment variables
- PostgreSQL psql Reference - Command-line tool documentation
- PostgreSQL Server SSL/TLS Configuration
Certificate Authorities:
Community Resources
- Let’s Encrypt Root Expiration (2021 Incident)
- NIST SP 800-57: Key Management Guidelines
- OWASP Certificate Pinning Cheat Sheet
- Neon Blog: PostgreSQL Connection Security Defaults
Tools and Scripts
- PowerShell AKS Trust Store Scanner (see Platform-Specific Remediation)
- PostgreSQL Interactive Terminal (psql)
- PostgreSQL JDBC SSL Documentation
Industry Context
Certificate rotation challenges are not unique to Azure PostgreSQL. Similar incidents have occurred across the industry:
Historical Incidents: - Let’s Encrypt Root Expiration (2021): Widespread impact when DST Root CA X3 expired, affecting older Android devices and legacy systems - DigiCert Root Transitions: Multiple cloud providers experienced customer impact during CA changes - Internal PKI Rotations: Enterprises face similar challenges when rotating internally-issued certificates
Relevant Standards: - NIST SP 800-57: Key Management Guidelines (certificate lifecycle best practices) - OWASP Certificate Pinning: Guidance on balancing security and operational resilience - CIS Benchmarks: Recommendations for TLS/SSL configuration in cloud environments
Authors
|
Author |
Role |
Contact |
|
Andreas Semmelmann |
Cloud Solution Architect, Microsoft | |
|
Mpho Muthige |
Cloud Solution Architect, Microsoft |
Disclaimers
Disclaimer:
The information in this blog post is provided for general informational purposes only and does not constitute legal, financial, or professional advice. While every effort has been made to ensure the accuracy of the information at the time of publication, Microsoft makes no warranties or representations as to its completeness or accuracy. Product features, availability, and timelines are subject to change without notice. For specific guidance, please consult your legal or compliance advisor.
Microsoft Support Statement:
This article represents field experiences and community best practices. For official Microsoft support and SLA-backed guidance:
- Azure Support: https://azure.microsoft.com/support/
- Official Documentation: https://learn.microsoft.com/azure/
- Microsoft Q&A: https://learn.microsoft.com/answers/
Production Issues: Always open official support tickets for production-impacting problems.
Customer Privacy Notice:
This article describes real-world scenarios from customer engagements. All customer-specific information has been anonymized. No NDAs or customer confidentiality agreements were violated in creating this content.
AI-generated content disclaimer:
This content was generated in whole or in part with the assistance of AI tools. AI-generated content may be incorrect or incomplete. Please review and verify before relying on it for critical decisions. See terms
Community Contribution: The GitHub repository referenced in this article contains community-contributed scripts and guides. These are provided as-is for educational purposes and should be tested in non-production environments before use.
Tags: #AzurePostgreSQL #CertificateRotation #TLS #SSL #TrustStores #Operations #DevOps #SRE #CloudSecurity #AzureDatabase