Blog Post

Azure Synapse Analytics Blog
12 MIN READ

Extracting SAP data using OData - Part 7 - Delta extraction using SAP Extractors and CDS Views

bjarkowskiMSFT's avatar
Dec 25, 2021
Before implementing data extraction from SAP systems please always verify your licensing agreement.

 

Seven weeks passed in a blink of an eye, and we are at the end of the Summer with OData-based extraction using Synapse Pipeline. Each week I published a new episode that reveals best practices on copying SAP data to the lake, making it available for further processing and analytics. Today’s episode is a special one. Not only it is the last one from the series, but I’m going to show you some cool features around data extraction that pushed me into writing the whole series. Since I have started working on the series, it was the main topic I wanted to describe. Initially, I planned to cover it as part of my Your SAP on Azure series that I’m running for the last couple of years. But as there are many intriguing concepts in OData-based extraction, and I wanted to show you as much as I can, I decided to run a separate set of posts. I hope you enjoyed it and learnt something new.

 

Last week I described how you could design a pipeline to extract only new and changed data using timestamps available in many OData services. By using filters, we can only select a subset of information which makes the processing much faster. But the solution I’ve shared works fine for just a part of services, where the timestamp is available as a single field. For others, you have to enhance the pipeline and make the complex expressions even more complicated.

 

There is a much better approach. Instead of storing the watermark in the data store and then using it as filter criteria, you can convince the SAP system to manage the delta changes for you. This way, without writing any expression to compare timestamps, you can extract recently updated information.

 

The concept isn’t new. SAP Extractors are available since I remember and are commonly used in SAP Business Warehouse. Nowadays, in recent SAP system releases, there are even analytical CDS views that support data extraction scenarios, including delta management! And the most important information is that you can expose both SAP extractors and CDS Views as OData services making them ideal data sources.

 

EXPOSE EXTRACTORS AND CDS VIEWS AS ODATA

 

There is a GitHub repository with source code for each episode. Learn more:

https://github.com/BJarkowski/synapse-pipelines-sap-odata-public

 

The process of exposing extractors and CDS views as OData is pretty straightforward. I think a bigger challenge is identifying the right source of data. 

 

You can list available extractors in your system in transaction RSA5. Some of them may require further processing before using.

 

 

When you double click on the extractor name, you can list exposed fields together with the information if the data source supports delta extraction.

 

 

In the previous episode, I mentioned that there is no timestamp information in OData service API_SALES_ORDER_SRV for entity A_SalesOrderItem. Therefore, each time we had to extract a full dataset, which was not ideal. The SAP extractor 2LIS_11_VAITM, which I’m going to use today, should solve that problem.

 

I found it much more difficult to find CDS views that support data extraction and delta management. There is a View Browser Fiori application that lists available CDS Views in the system, but it lacks some functionality to make use of it – for example, you can’t set filters on annotations. The only workaround I found was to enter @Analytics.dataextraction.enabled:true in the search field. This way you can at least identify CDS Views that can be used for data extraction. But to check if they support delta management you have to manually check view properties.

 

 

Some CDS Views are still using the timestamp column to identify new and changed information, but as my source system is SAP S/4HANA 1909, I can benefit from the enhanced Change Data Capture capabilities, which use the SLT framework and database triggers to identify delta changes. I think it’s pretty cool. If you consider using CDS Views to extract SAP data, please check fantastic blog posts published by Simon Kranig. He nicely explains the mechanics of data extraction using CDS Views.

https://blogs.sap.com/2019/12/13/cds-based-data-extraction-part-i-overview/

 

I’ll be using the extractor 2LIS_11_VAITM to get item details and the I_GLAccountLineItemRawData to read GL documents. To expose the object as an OData service create a new project in transaction SEGW:

 

Then select Data Model and open the context menu. Choose Redefine -> ODP Extraction.

 

 

Select the object to expose. If you want to use an extractor, select DataSources / Extractors as the ODP context and provide the name in the ODP Name field:

 

 

To expose a CDS View, we need to identify the SQL Name. I found it the easiest to use the View Browser and check the SQLViewName annotation:

 

Then in the transaction SEGW create a new project and follow the exact same steps as for exposing extractors. The only difference is the Context, which should be set to ABAP Core Data Services.

 

 

Further steps are the same, no matter if you work with an extractor or CDS view. Click Next. The wizard automatically creates the data model and OData service, and you only have to provide the description.

 

 

Click Next again to confirm. In the pop-up window select all artefacts and click Finish.

 

 

The last step is to Generate Runtime Object which you can do from the menu: Project -> Generate. Confirm model definition and after a minute your OData service will be ready for registration.

 

 

Open the Activate and Maintain Services report (/n/iwfnd/maint_service) to activate created OData services. Click Add button and provide the SEGW project name as Technical Service Name:

 

 

Click Add Selected Services and confirm your input. You should see a popup window saying the OData service was created successfully. Verify the system alias is correctly assigned and the ICF node is active:

 

 

OData service is now published and we can start testing it.

 

EXTRACTING DATA FROM DELTA-ENABLED ODATA SERVICES

 

Let’s take a closer look at how does data extraction works in delta-enabled OData service. 

You have probably noticed during the service creation, that extractors and CDS views give you two entities to use:

  • Representing the data source model, with the name starting with EntityOf<objectName>, FactsOf<objectName> or AttrOf<objectName> depending on the type of extractor or view 
  • Exposing information about current and past delta tokens, with the name starting with DeltaLinksOf<objectName>

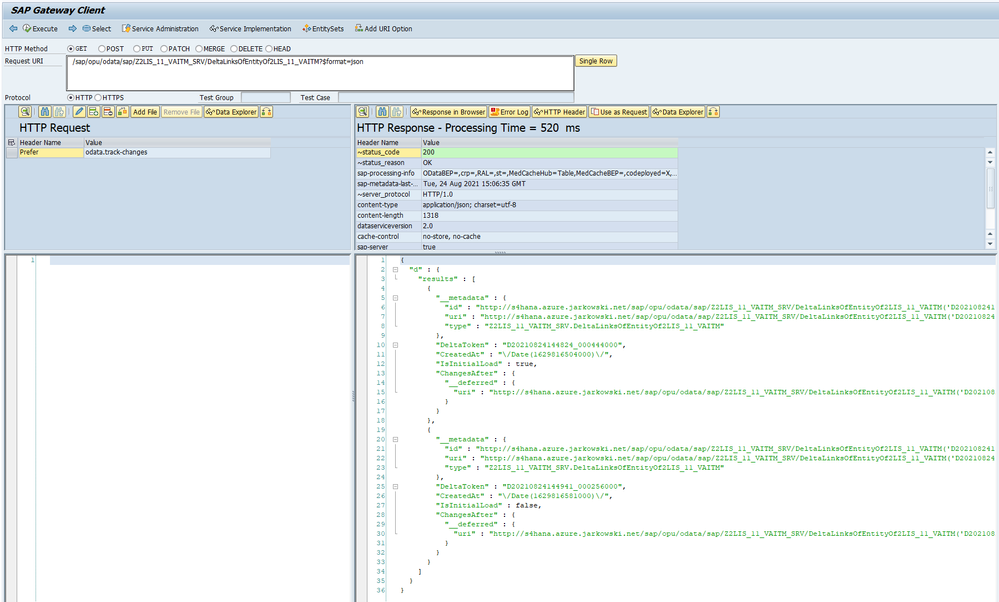
By default, if you send a request to the first service, you will retrieve a full dataset. Just like you’d work with any other OData services we covered in previous episodes. The magic happens if you add a special request header:

 

 

 

 

Prefer: odata.track-changes

 

 

 

 

It tells the system that you want it to keep track of delta changes for this OData source. Then, as a result, in the response content, together with the initial full dataset, you can find an additional field __delta with the link you can use to retrieve only new and changed information.

 

The additional header subscribes you to the delta queue, which tracks data changes. If you follow the __delta link, which is basically the OData URL with extra query parameter !deltatoken, you will retrieve only updated information and not the full data set.

In the SAP system, there is a transaction ODQMON that lets you monitor and manage subscriptions to the delta queue.

You can query the second entity, with the name starting with DeltaLinksOf<EntityName>, to receive a list of the current and past delta tokens.

We will use both entities to implement a pipeline in Synapse. Firstly, we will check if there are already open subscriptions. If not, then we’ll proceed with the initial full data extraction. Otherwise, we will use the latest delta token to retrieve changes made since the previous extraction.

 

IMPLEMENTATION

 

Open Synapse Studio and create a new pipeline. It will be triggered by the metadata one based on the ExtractionType field. Previously we have used the keywords Delta and Full to distinguish which pipeline should be started. We will use the same logic, but we’ll define a new keyword Deltatoken to distinguish delta-enabled OData services.

 

I have added both exposed OData services to the metadata store together with the entity name. We won’t implement any additional selection or filtering here (and I’m sure you know how to do it if you need it), so you can leave the fields Select and Filter empty. Don’t forget to enter the batch size, as it’s going to be helpful in the case of large datasets.

 

 

Excellent. As I mentioned earlier, to subscribe to the delta queue, we have to pass an additional request header. Unfortunately, we can’t do it at the dataset level (like we would do for REST type connection), but there is a workaround we can use. When you define an OData linked service, you have an option of passing additional authentication headers. The main purpose of this functionality is to provide API Key for services that require this sort of authentication. But it doesn’t stop us from re-using this functionality to pass our custom headers.

 

There is just one tiny inconvenience that you should know. As the field should store an authentication key, the value is protected against unauthorized access. It means that every time you edit the linked service, you have to retype the header value, exactly the same as you would do with the password. Therefore if you ever have to edit the Linked Service again, remember to provide the header value again.

 

Let’s make changes to the Linked Service. We need to create a parameter that we will use to pass the header value:

 

 

 

 

"Header": {
	"type": "String"
}

 

 

 

 

Then to define authentication header add the following code under the typeProperties:

 

 

 

 

"authHeaders": {
    "Prefer": {
        "type": "SecureString",
        "value": "@{linkedService().Header}"
    }
},

 

 

 

 

For reference, below, you can find the full definition of my OData linked service.

 

 

 

 

{
    "name": "ls_odata_sap",
    "type": "Microsoft.Synapse/workspaces/linkedservices",
    "properties": {
        "type": "OData",
        "annotations": [],
        "parameters": {
            "ODataURL": {
                "type": "String"
            },
            "Header": {
                "type": "String"
            }
        },
        "typeProperties": {
            "url": "@{linkedService().ODataURL}",
            "authenticationType": "Basic",
            "userName": "bjarkowski",
            "authHeaders": {
                "Prefer": {
                    "type": "SecureString",
                    "value": "@{linkedService().Header}"
                }
            },
            "password": {
                "type": "AzureKeyVaultSecret",
                "store": {
                    "referenceName": "ls_keyvault",
                    "type": "LinkedServiceReference"
                },
                "secretName": "s4hana"
            }
        },
        "connectVia": {
            "referenceName": "SH-IR",
            "type": "IntegrationRuntimeReference"
        }
    }
}

 

 

 

 

The above change requires us to provide the header every time we use the linked service. Therefore we need to create a new parameter in the OData dataset to pass the value. Then we can reference it using an expression:

 

In Synapse, every parameter is mandatory, and we can’t make them optional. As we use the same dataset in every pipeline, we have to provide the parameter value in every activity that uses the dataset. I use the following expression to pass an empty string.

 

 

 

 

 

@coalesce(null)

 

 

 

 

 

Once we enhanced the linked service and make corrections to all activities that use the affected dataset it’s time to add Lookup activity to the new pipeline. We will use it to check if there are any open subscriptions in the delta queue. The request should be sent to the DeltaLinksOf entity. Provide following expressions:

 

 

 

 

ODataURL: @concat(pipeline().parameters.URL, pipeline().parameters.ODataService, '/')
Entity: @concat('DeltaLinksOf', pipeline().parameters.Entity)
Header: @coalesce(null)

 

 

 

 

 

 

To get the OData service name to read delta tokens I concatenate ‘DeltaLinkOf’ with the entity name that’s defined in the metadata store.

 

Ideally, to retrieve the latest delta token, we would pass the $orderby query parameter to sort the dataset by the CreatedAt field. But surprisingly, it is not supported in this OData service. Instead, we’ll pull all records and use an expression to read the most recent delta token.

 

Create a new variable in the pipeline and add Set Variable activity. The below expression checks if there are any delta tokens available and then assigns the latest one to the variable.

 

Add the Copy Data activity to the pipeline. The ODataURL and Entity parameters on the Source tab use the same expression as in other pipelines, so you can copy them and I won’t repeat it here. As we want to enable the delta capabilities, provide the following value as the header:

 

 

 

 

odata.track-changes

 

 

 

 

 Change the Use Query setting to Query. The following expression checks the content of the deltatoken variable. If it’s not empty, its value is concatenated with the !deltatoken query parameter and passed to the SAP system. Simple and working!

 

 

 

 

@if(empty(variables('deltatoken')), '', concat('!deltatoken=''', variables('deltatoken'), ''''))

 

 

 

 

 

Don’t forget to configure the target datastore in the Sink tab. You can copy all settings from one of the other pipelines – they are all the same.

 

We’re almost done! The last thing is to add another case in the Switch activity on the metadata pipeline to trigger the newly created flow whenever it finds delta token value in the metadata store.

 

 

We could finish here and start testing. But there is one more awesome thing I want to show you!

 

The fourth part of the series focuses on paging. To deal with very large datasets, we implemented a special routine to split requests into smaller chunks. With SAP extractors and CDS views exposed as OData, we don’t have to implement a similar architecture. They support server-side pagination and we just have to pass another header value to enable it.

 

Currently, in the Copy Data activity, we’re sending odata.track-chages as the header value. To enable server-side paging we have to extend it with odata.maxpagesize=<batch_size>.
Let’s make the correction in the Copy Data activity. Replace the Header parameter with the following expression:

 

 

 

 

@concat('odata.track-changes, odata.maxpagesize=', pipeline().parameters.Batch)

 

 

 

 

 

Server-side pagination is a great improvement comparing with the solution I described in episode four.

 

EXECUTION AND MONITORING

 

I will run two tests to verify the solution works as expected. Firstly, after ensuring there are no open subscriptions in the delta queue, I will extract all records and initialize the delta load. Then I’ll change a couple of sales order line items and run the extraction process again. 

 

Let’s check it!

 

 

The first extraction went fine. Out of 6 child OData services, two were processed by the pipeline supporting delta token. That fits what I have defined in the database. Let’s take a closer look at the extraction details. I fetched 379 sales order line items and 23 316 general ledger line items, which seems to be the correct amount.

 

 

In the ODQMON transaction, I can see two open delta queue subscriptions for both objects, which proves the request header was attached to the request. I changed one sales order line item and added an extra one. Let’s see if the pipeline picks them up.

 

Wait! Three records? How is that possible if I only made two changes?

 

Some delta-enabled OData services provide the functionality not only to track new items but also records deleted information. That’s especially useful in the case of sales orders. Unlike a posted accounting document, which can be only ‘removed’ by reversal posting, a sales order is open for changes much longer. Therefore, to have consistent data in the lake, we should also include deleted information.

 

But still, why did I extract three changes if I only made two changes? Because that’s how this extractor works. Instead of only sending the updated row, it firstly marks the whole row for deletion and then creates a new one with the correct data.

 

 

So the only thing left is the validation of the server-side paging. And I have to admit it was a struggle as I couldn’t find a place in Synapse Pipelines to verify the number of chunks. Eventually, I had to use ICM Monitor to check logs at the SAP application servers. I found there an entry suggesting the paging actually took place – can you see the !skiptoken query parameter received by the SAP system?

 

Do you remember that when you run delta-enabled extraction, there is an additional field __delta with a link to the next set of data? Server-side paging works in a very similar way. At the end of each response, there is an extra field __skip with the link to the next chunk of data. Both solutions use tokens passed as the query parameters. As we can see, the URL contains the token, which proves Synapse used server-side pagination to read all data.

 

It seems everything is working fine! Great job!

 

EPILOGUE

 

Next week there won’t be another episode of the OData extraction series. During the last seven weeks, I covered all topics I considered essential to create a reliable data extraction process using OData services. Initially, we built a simple pipeline that could only process a single (and not containing much data) OData service per execution. It worked well but was quite annoying. Whenever we wanted to extract data from a couple of services, we had to modify the pipeline. Not an ideal solution.

 

But I would be lying if I said we didn’t improve! Things got much better over time. In the second episode, we introduced pipeline parameters that eliminated the need for manual changes. Then, another episode brought metadata store to manage all services from a single place. The next two episodes focus on performance. I introduced the concept of paging to deal with large datasets, and we also discussed selects and filters to reduce the amount of data to replicate. The last two parts were all about delta extraction. I especially wanted to cover delta processing using extractors and CDS views as I think it’s powerful, yet not commonly known.

 

Of course, the series doesn’t cover all aspects of data extraction. But I hope this blog series gives you a strong foundation to find solutions and improvements on your own. I had a great time writing the series, and I learnt a lot! Thank you!

 

Updated Apr 01, 2024
Version 2.0

2 Comments

  • just_a_beginner's avatar
    just_a_beginner
    Copper Contributor
    1. The screenshot of the lookup-activity l_delta does not provide any value for the parameter Header.
      Should I fill in "@coalesce(null)"?
    2. The screenshot of the set a variable-activity v_deltatoken indicates that we have to fill the parameter Value with somethin like "@if(empty..."
      Would anyoune mind provide the whole statement?

    I would appreciate your help!