cm technical preview
4 TopicsWindows 11 and Office 365 Deployment Lab Kit
Hello, I am attempting to setup the most recent version of the Windows 11 and Office 365 Deployment Lab Kit, using the following link: https://www.microsoft.com/en-us/evalcenter/evaluate-windows-11-office-365-lab-kit However, the evaluation periods for Windows Server, SQL, and MECM are all expired once the lab is setup. When can we expect a new version with fresh eval periods? Thanks.238Views0likes2Commentstwo sccm to one tenant intune
I have a number of devices configured in SCCM "A" co-management with an intune tennant "A" I have a number of devices configured in SCCM "B" co-management with an intune "B" tennant. Now I need to undo the SCCM comanagement "A" and make a new co-management the intune tenant "B" What are the risks and process to do this?290Views0likes0CommentsQuery real-time client data with Configuration Manager Technical Preview 1805
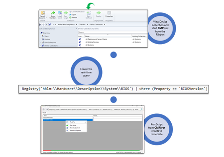
We are excited to let you know that update 1805 for the Technical Preview Branch of System Center Configuration Manager has been released. Technical Preview Branch releases give you an opportunity to try out new Configuration Manager features in a test environment before they are made generally available. Have you ever wanted to take real-time action to quickly respond to an event or discover a wide variety of information about your devices and hunt for anomalies? CMPivot is a new in-console utility that provides access to such real-time state of devices in your environment. It has the ability to immediately run a wide variety of queries on all currently connected devices in the target collection and return the results. You are then able to act upon those results. For example, in the scenario of mitigating speculative execution side channel vulnerabilities, one of the requirements is to update the system BIOS for your devices. You can use CMPivot to quickly query on system BIOS information and find clients that are not in compliance. You can then switch to Run Scripts to quickly remediate them with a scripted solution. Read about it in the Enterprise Mobility + Security blog.1.3KViews1like0CommentsUpdate 1707 for Configuration Manager Technical Preview Branch – Available Now!
Update 1707 for Configuration Manager Technical Preview Branch – Available Now! https://blogs.technet.microsoft.com/enterprisemobility/2017/07/28/update-1707-for-configuration-manager-technical-preview-branch-available-now/1.3KViews2likes0Comments