Forum Discussion

gprasadlogisolvecom's avatar
gprasadlogisolvecom
Copper Contributor
Dec 12, 2021

custom log not coming in log analytics workspace

Hi Team , 

 

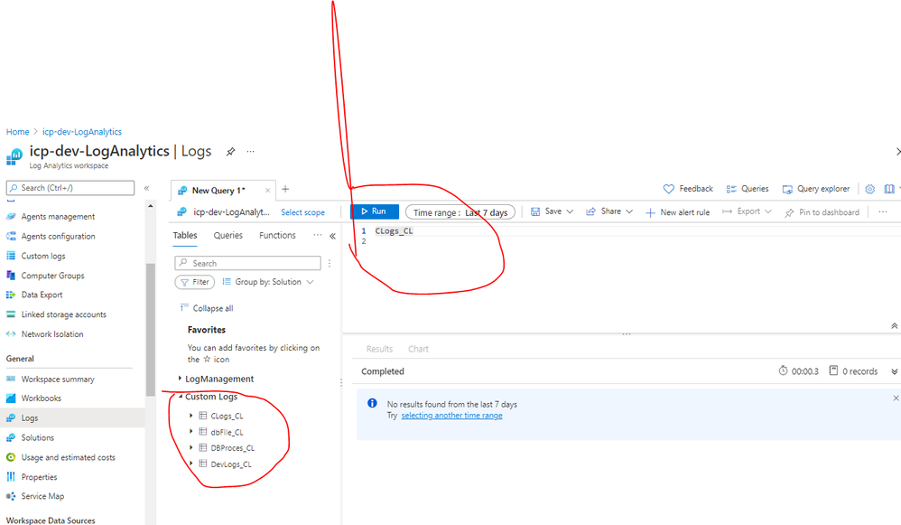
I have added custom logs into my log analytics workspace but when I'm trying to search custom log into log analytics workspace, no records coming. while we can see the table names.

 

Please help

No RepliesBe the first to reply

Resources