Forum Discussion

Mondaywayyyyy's avatar
Mondaywayyyyy
Copper Contributor
Jul 21, 2023

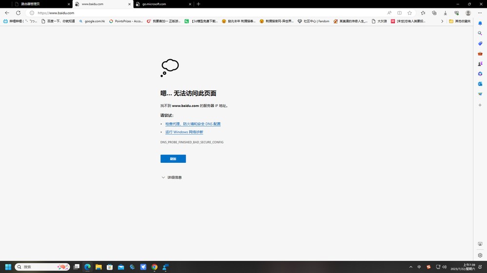
无法正常使用edge,开始点开网站就缺少dns和找不到服务器ip地址

无法正常使用edge反馈网站百度都打不开,我现在用的是谷歌游览器

No RepliesBe the first to reply