Forum Discussion
meldc
Nov 15, 2023Copper Contributor
VPN to a 3rd party on-premise data centre via the 3rd party Azure Express Route connection?
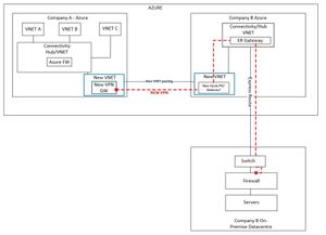
Hi all, I am looking for some advice and guidance please on the best way to proceed with a requirement we have to stand up a new VPN from our own Azure environment to a 3rd party on-premise d...
Kidd_Ip
Nov 18, 2023MVP
You may interest on this:
Connect an on-premises network to Azure - Azure Architecture Center | Microsoft Learn