Blog Post

Configuration Manager Blog
4 MIN READ

Visualize your content package distribution in Configuration Manager TP 2201

yvetteomeally's avatar
yvetteomeally
Icon for Microsoft rankMicrosoft
Jan 31, 2022
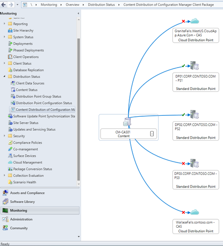
Update 2201 for the Technical Preview Branch of Microsoft Endpoint Configuration Manager has been released.   You can now monitor content distribution path and status in a graphical format. The g...
Updated Jan 31, 2022
Version 1.0