Blog Post

Azure SQL Blog
3 MIN READ

Recently released: Updates to DacFx and Microsoft.Build.Sql

DrewSkwiersKoballa's avatar
Feb 14, 2023
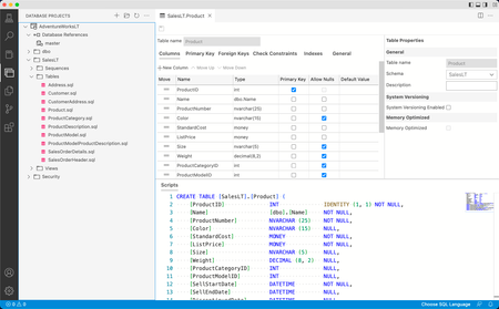
Database development with SQL projects is available for Windows, macOS, and Linux through Visual Studio, VS Code, and Azure Data Studio. SQL projects are a .NET-based project type for SQL objects, co...
Updated Feb 14, 2023
Version 1.0