sap ascs
2 TopicsMove Files Share of SAP S/4 HANA and SAP NetWeaver on Windows from SOFS Cluster to Azure Files SMB
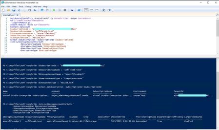
This blog provides step by step guide to move Highly Available (HA) File share for SAP Applications (S/4 HANA OR SAP NetWeaver ABAP/JAVA) in Windows environment from SOFS Cluster to Azure Files SMB (Premium).
