cluster shared volumes
26 TopicsCluster Shared Volume - A Systematic Approach to Finding Bottlenecks
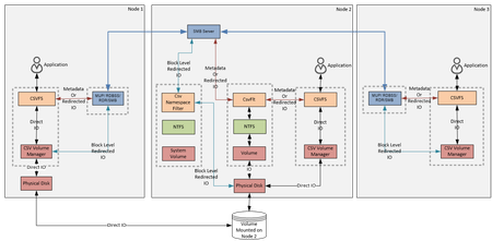
First published on MSDN on Jul 29, 2015 In this post we will discuss how to find if performance that you observe on a Cluster Shared Volume (CSV) is what you expect and how to find which layer in your solution may be the bottleneck.15KViews1like1Comment