Forum Discussion

Muriss33's avatar
Muriss33
Copper Contributor
Nov 25, 2023

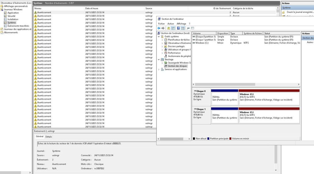
Failed to read sector 1 of KSR data volmgr

Hello,

 

On a new installation from OVH i get many issues reported to eventviewer

 

No dump file can be created, no hibernation mode also (if i don't use it then np)

 

Many events (see picture) after a reboot or when refreshing disk management

 

RAM & SSD tested

chckdisk OK

 

 

 

 

 

 

Here is the specs:

Windows Server 2022 Standard 21H2

Intel(R) Xeon(R) CPU E3-1270 v6 @ 3.80GHz 3.80 GHz

32GO

RAID INTEL SSD 450G

 

Help from Microsoft would be appreciate

 

related topics about this issue

 

https://www.reddit.com/r/sysadmin/comments/ulsv9f/failed_to_read_ksr_data/

 

https://social.technet.microsoft.com/Forums/en-US/eef7e3c6-7621-431c-8392-430bc29cec10/windows-10-wont-hibernate-or-sleep-crash-dump-fails-45-crash-dump-init-fails-46?forum=win10itprogeneral

 

 

1 Reply

  • Muriss33's avatar
    Muriss33
    Copper Contributor
    removing RAID and set dynamic drives to basic resolved the errors, but it not a solution, i have no raid anymore

Resources