Forum Discussion

nabiloo's avatar
nabiloo
Copper Contributor
Dec 06, 2022

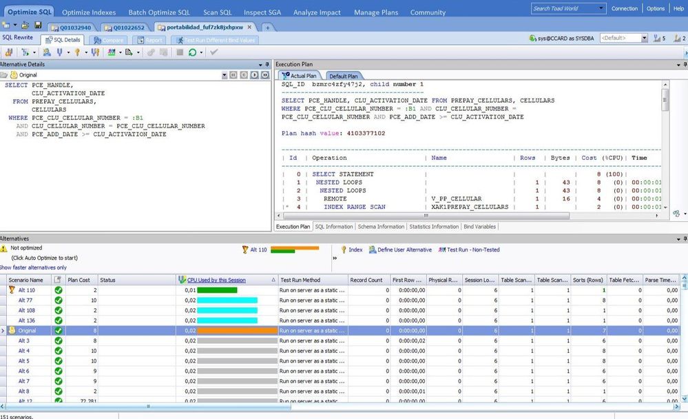
Alternative app for SQL rewrite query Quest Optimizer for SQL Server

There is a program that simply and magically checks the different and optimized scenarios of your query according to your database and the query you entered and will show you the best query that can be written : https://support.quest.com/sql-optimizer-for-sql-server/9.5/download-new-releases

 

Considering the expensiveness of this software, is there anything similar or similar to this software? that can be used↑?

No RepliesBe the first to reply

Resources