Blog Post

Linux and Open Source Blog
7 MIN READ

Scaling DNS on AKS with Cilium: NodeLocal DNSCache, LRP, and FQDN Policies

Simone_Rodigari's avatar
Jan 23, 2026

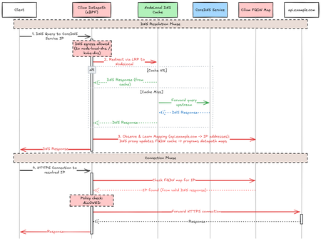
Standard Kubernetes DNS forces every pod to traverse the network fabric to a centralized CoreDNS service, a design that becomes a scaling and latency bottleneck at cluster scale. By default, pods send DNS queries to the kube-dns Service IP, which kube-proxy translates to CoreDNS endpoints via iptables rules. NodeLocal DNSCache removes this network hop by resolving queries locally on each node.h node.

Why Adopt NodeLocal DNSCache? The primary drivers for adoption are usually: Eliminating Conntrack Pressure: In high-QPS UDP DNS scenarios, conntrack contention and UDP tracking can cause interm...
Updated Mar 10, 2026
Version 4.0