Blog Post

Azure Integration Services Blog
3 MIN READ

Announcement: Azure Logic Apps' New Data Mapper for Visual Studio Code (Preview)

alexzuniga's avatar
alexzuniga
Former Employee
Apr 17, 2023

What is Data Mapper?

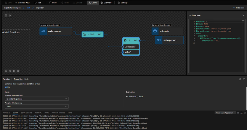
Data Mapper is Azure Logic Apps' new visual data transformation tool, currently available as a Visual Studio Code extension, that can create and edit maps between source and target schemas. To exchange messages between different XML or JSON formats in an Azure Logic Apps workflow, especially when the source and target schemas have different structures, the data must be transformed from one format to another. Data Mapper serves to help you visually create these mappings while also handling transformations in a singular tool. 

 

Data Mapper provides a modernized experience for XSLT authoring and transformation that includes drag and drop gestures, a prebuilt functions library, and manual testing. You can use the extension to create maps for XML to XML, JSON to JSON, XML to JSON, and JSON to XML transformations. Once created, these maps can be called from workflows in your logic app project in both Visual Studio Code and deployed to Azure. 

 

If you've tried the new extension, please consider signing up for a feedback session with the Data Mapper team - we want to hear from you! Help us shape the best release for this exciting new extension. 

 

Benefits Summary

Mapping and transformation in one tool

  • Easy and uniform experience mapping between source and target schemas in either XML or JSON format.
  • Reduce time spent manually coding maps and transformations.
  • View the underline code in your map for additional developer productivity.
  • XSLT file created can be used in any Azure Logic Apps projects requiring maps.

Modernized experience

  • Visualization makes your data map easy to comprehend.
  • View live code changes in the Show code panel when editing your data map.
  • Increased code efficiency by reducing manual coding time through drag and drop gestures. 
  • Drag and drop gestures make the experience more user-friendly.
  • Changing schema element input value(s) is straightforward and simplified via the drop down(s) in an element's Properties panel.

Prebuilt functions library

  • Create expressions using functions from the prebuilt library, which includes the following categories:
    • Collection
    • Conversion
    • Date and time
    • Logical comparison
    • Math
    • String
    • Utility

Testing

  • Easily test your map with a sample message and view the output using the provided Test experience.

Boost Developer Productivity

  • Breadcrumb navigation increases productivity through efficient schema depth navigation. 
  • Zoom in and out, allowing you to focus on a specific section of the map.
  • Mini-map view provides a quick and simple way to visualize your overall map. 
  • Map checker panel provides warning checks with issue descriptions. Selecting a warning directs you to the location of the issue. 

Convenient design elements

  • Properties panel for a schema element displays element code as comprehensible information, such as name, full path, data type, and inputs.
  • Data types of an element are easily identifiable with data type icons shown in schema tree. 
  • Function category and usage are easily identifiable with category color and icons.
  • Top level view of target schema displays which children are in-progress or successfully mapped. 

 

Limitations

  • Data Mapper is currently only available and working in Visual Studio Code running on Windows operating systems.
  • Data Mapper's Show code panel is currently read-only. 
  • Schemas must be in a single folder structure. 

Prerequisites

To use the new Data Mapper extension, make sure you have the following prerequisites addressed:

  • The same prerequisites for using Visual Studio Code and the Azure Logic Apps (Standard) extension to create Standard logic app workflows. 
  • The latest Data Mapper extension available in Visual Studio Code Marketplace - Data Mapper 
  • Data to be transformed in either XML or JSON formatted source and target schema files. 
  • A Standard logic app project that includes a stateful or stateless workflow with at least a trigger and Data Mapper Operations action if you wish to call your workflow.
  • Sample input data for testing the transformation if you wish to test your map. 
  • Within your local.settings.json file in your logic apps standard project, ensure you have the following configuration: 
{
  "IsEncrypted": false,
  "Values": {
    "AzureWebJobsStorage": "UseDevelopmentStorage=true",
    "FUNCTIONS_WORKER_RUNTIME": "dotnet-isolated",
    "AzureWebJobsFeatureFlags": "EnableMultiLanguageWorker",
    "WORKFLOWS_SUBSCRIPTION_ID": ""
  }
}

Get started

To get started with creating your first map using Data Mapper, refer to the following documentation

 
Video Walk-through

To see more advanced scenarios and demos of Data Mapper, please check out the following video. 

 

Updated Nov 09, 2023
Version 4.0

24 Comments