Blog Post

Configuration Manager Blog
4 MIN READ

Visualize your content package distribution in Configuration Manager TP 2201

yvetteomeally's avatar
yvetteomeally
Icon for Microsoft rankMicrosoft
Jan 31, 2022

Update 2201 for the Technical Preview Branch of Microsoft Endpoint Configuration Manager has been released.

 

You can now monitor content distribution path and status in a graphical format. The graph shows distribution point type, distribution state, and associated status messages. This visualization allows you to more easily understand the status of your content package distribution. It helps you answer questions like:

  • Has the site successfully distributed the content?
  • Is the content distribution in progress?
  • Which distribution points have already processed the content?

 

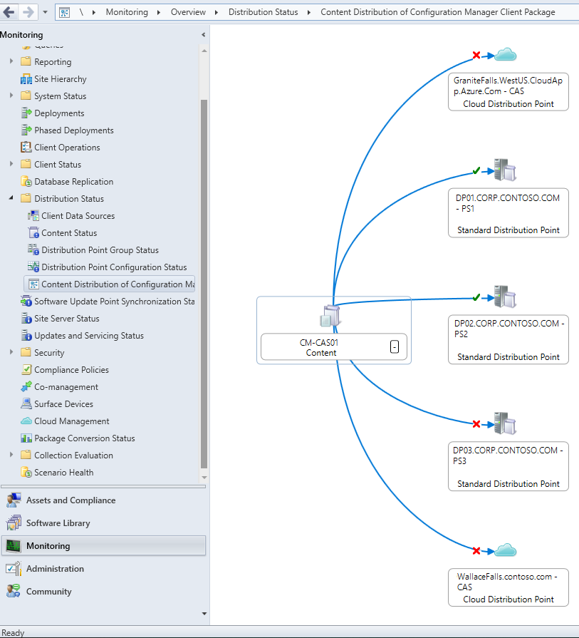
This example shows a graph for the content distribution status of the Configuration Manager client package in an example hierarchy. It lets you easily see the following information:

  • The solid blue line from the site server to each distribution point indicates that the rate limit is Unlimited.
  • The green check mark on DP01 and DP02 indicates that the content was successfully distributed to these site systems.
  • The red X on DP03 and both cloud distribution points indicates that there's an error in distributing the content to these site systems.

 

This preview release also includes:

 

Custom icon support for task sequences and packages - Previously, task sequences and legacy packages would always display a default icon in Software Center. Based on your feedback, you can now add custom icons for task sequences and legacy packages. These icons appear in Software Center when you deploy these objects. Instead of a default icon, a custom icon can improve the user experience to better identify the software.

 

Prefer cloud-based software update points on switching - Clients now prefer to scan against a cloud management gateway (CMG) software update point (SUP) over an on-premises SUP when the boundary group uses the Prefer cloud based source over on-premises source option. To reduce the performance impact of this change, clients don't automatically switch their SUP to a cloud-based SUP. The client will stay assigned to their current SUP unless their current SUP fails or the client is manually switched to a new SUP.

 

LEDBAT support for software update points - You can now enable Windows Low Extra Delay Background Transport (LEDBAT) for your software update points. LEDBAT adjusts download speeds during client scans against WSUS to help control network congestion. If a site system has both the distribution point and software update point roles, you can configure LEDBAT independently on the roles. For example, if you only enable LEDBAT on the distribution point role, the software update point role doesn't inherit the same configuration.

 

Improvements to Power BI Report Server Integration - We've made the following improvements for Power BI Report Server integration:

  • You can now use Microsoft Power BI Desktop (Optimized for Power BI Report Server) versions that were released after January 2021
  • Configuration Manager now correctly handles Power BI reports saved by Power BI Desktop (optimized for Power BI Report Server) May 2021 or later.
    • Reports saved by Power BI Desktop (optimized for Power BI Report Server) May 2021 or later function in earlier versions of Configuration Manager. However, you might experience delays updating the data source on newly updated reports, or receive The remote server returned an error; (400) Bad Request. errors in the SRSRP.log. For more information about the relevant change to Power BI Desktop (optimized for Power BI Report Server) May 2021, see Change data source connection strings in Power BI reports.

Deployment Status client notification actions - You can now perform client notification actions, including Run Scripts, from the Deployment Status view. To run client notification actions from the Deployment Status view:

  1. Go to the Deployments node in the Monitoring workspace.
  2. Select a deployment, then select View Status, or double-click on the deployment.
  3. Right-click on either a group of clients in a Category or a single client in the Asset details pane to display the client notification actions.
    • Currently, any user can perform these actions, but they’ll receive a permissions error if they don't have the correct permissions.
    • Currently, when there are no devices associated with the deployment status, the client notification actions display but won't trigger any notifications.

Sort by icon in the console - Based on your feedback, in the Configuration Manager console you can now sort by icon. Any node that uses different icons now sorts properly. This improvement helps you easily group objects of a similar type.

 

PowerShell release notes preview - These release notes summarize changes to the Configuration Manager PowerShell cmdlets in this technical preview release.

 

For more details and to view the full list of new features in this update, check out our Features in Configuration Manager technical preview version 2201 documentation. 

 

Update 2201 for Technical Preview Branch is available in the Microsoft Endpoint Configuration Manager Technical Preview console. For new installations, the 2110 baseline version of Microsoft Endpoint Configuration Manager Technical Preview Branch is available on the Microsoft Evaluation Center. Technical Preview Branch releases give you an opportunity to try out new Configuration Manager features in a test environment before they are made generally available.

 

We would love to hear your thoughts about the latest Technical Preview! Send us feedback directly from the console.

Thanks,

The Configuration Manager team

 

Configuration Manager Resources:

Documentation for Configuration Manager Technical Previews

Try the Configuration Manager Technical Preview Branch

Documentation for Configuration Manager

Configuration Manager Forums

Configuration Manager Support

 

Updated Jan 31, 2022
Version 1.0

1 Comment

  • Reza_Ameri's avatar
    Reza_Ameri
    Silver Contributor

    Thank you yvetteomeally for sharing.

    This is a very valuable feature, I also hope we had some more advance troubleshooting options so when right click on distribution point with error and click troubleshoot and perform automate steps to fix them and also share more comprehensive error message.

    Please add more visualize items inside the Configuration Manager like this.