Blog Post

Azure Synapse Analytics Blog
2 MIN READ

Announcing General Availability of Database Designer & Database Templates in Azure Synapse Analytics

lakshmi-murthy's avatar
lakshmi-murthy
Former Employee
Apr 25, 2022

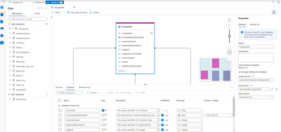
Today, I’m excited to announce the general availability of database designer in Azure Synapse Analytics. The database designer allows users to visually create databases within Synapse Studio without writing a single line of code. The designer also enables users to explore database templates, customize and/or extend these templates to create lake databases. Azure Synapse Analytics database templates are also generally available. Database templates make Azure Synapse industry-aware and help you standardize your data lakes by adding a business-context rich metadata layer for data in the lake. These templates provide industry-specific schema for pre-defined business areas that can be used as blueprints or accelerators for creating the foundation of an enterprise data lake or data platform.

Here are some of the key features that the no-code database designer offers:

  1. Exploration experience for database templates to browse & explore the business areas and the rich table metadata.

 

  1. Modeling experience to subset database templates to create your own lake database.

 

  1. Create custom tables from scratch or using schema from pre-existing data in the data lake.

 

 

  1. Customize and/or extend lake databases created from database templates by defining new tables, columns & relationships.

 

 

 

  1. Leverage existing data in the lake as source for your lake database reducing data duplication.

 

Since the launch of this database designer for database templates in preview in November 2021, we have brought several qualify of life improvements to simplify the overall experience for our users. With GA, we’ve revamped the exploration experience for database templates with the ability to toggle and view all relationships of a given table. Added the ability to clone lake databases and tables to allow individual teams across your organization to begin customizations by cloning the enterprise templates and extending it based on their specific requirements and many more features to simplify the customization and data processing experience. 

To learn more or to get started, check out the documentation at aka.ms/SynapseDBTemplates.    

Updated Apr 25, 2022
Version 2.0