Blog Post

Microsoft Foundry Blog
7 MIN READ

Building Real-Time Speech Translation with AI Avatars with Azure Speech Services

sudarsan's avatar
sudarsan
Icon for Microsoft rankMicrosoft
Apr 14, 2026

Introduction

  Language barriers remain one of the biggest challenges in communication. Whether you are holding an all-hands meeting for a globally distributed team, consulting with non-native speaking patients, or teaching students across continents—seamless, real-time translation makes or breaks effective communication.Traditional translation tools feel impersonal and disconnected. Text captions scroll across screens while speakers continue in their native tongue, creating a disjointed experience. What if your audience could see and hear an AI avatar speaking directly to them in their own language, with natural lip-sync and human-like expressions?

  We can use Azure Speech Translation and Avatar to address this: a speaker talks in one language, and listeners watch an AI avatar deliver the translated speech in their chosen language. Imagine a CEO in Tokyo delivering a quarterly update. Employees in Munich, São Paulo, and Mumbai each see an AI avatar speaking to them in German, Portuguese, and Hindi respectively—all in real-time, with synchronized lip movements and natural speech patterns. The speaker focuses on their message; the technology handles the rest. 

In this blog, we will discuss a sample implementation that used Azure Speech, Translation and Avatar capabilities.

How It Works

📚 Ready to build your own real-time translation avatar application? Grab the complete source code and documentation from GitHub : github.com/l-sudarsan/avatar-translation

The application uses a session-based Speaker/Listener architecture to separate the presenter's control interface from the audience's viewing experience. The speaker can create and configure a session based on requirements

Speaker Mode

The speaker interface gives presenters full control over the translation session:

  • Session Management: Create sessions and generate shareable listener URLs
  • Language Configuration: Select source language (what you speak) and target language (what listeners hear)
  • Avatar Selection: Choose from prebuilt or custom avatars for the translation output
  • Real-time Feedback: View live transcription of your speech and monitor listener count
  • No Avatar Display: The interface intentionally hides the avatar video/audio to prevent microphone feedback loops
Listener Mode

The listener interface delivers an immersive, distraction-free viewing experience:

  • Easy Access: Join via a simple URL containing the session code (e.g., /listener/123456)
  • Avatar Video: Watch the AI avatar with synchronized lip movements matching the translated speech
  • Translated Audio: Hear the avatar speak the translation in the target language
  • Caption Display: Read real-time translation text alongside the avatar
  • Translation History: Scroll through all translations from the session

Data Flow & Solution Components

The diagram below shows data flow and how the components interact. The Flask server acts as the central hub, coordinating communication between the speaker's browser, Azure Speech Services, and multiple listener clients.

 

 


Implementation Deep Dive

You can check the complete source code in the GitHub repository.

Core Components

Five main technical components power the application, each handling a specific part of the translation pipeline.

1. Backend: Flask + Socket.IO

The server uses Flask and Flask-SocketIO with the Eventlet async worker for WebSocket support. This combination delivers:

  • HTTP endpoints for session management and avatar connection
  • WebSocket rooms for real-time translation broadcasting
  • Session storage for managing multiple concurrent translation sessions
# Session structure
sessions = {
    "123456": {
        "name": "Q1 Townhall",
        "source_language": "en-US",
        "target_language": "ja-JP",
        "avatar": "lisa",
        "listeners": set(),
        "is_translating": False
    }
}

2. Audio Streaming: Browser to Server

Instead of relying on server-side microphone access, the browser captures audio directly using the Web Audio API:

// Speaker captures microphone at 16kHz
const audioContext = new AudioContext({ sampleRate: 16000 });
const mediaStream = await navigator.mediaDevices.getUserMedia({ audio: true });

// Process audio and send via Socket.IO
processor.onaudioprocess = (event) => {
    const pcmData = convertToPCM16(event.inputBuffer);
    socket.emit('audioData', { sessionId, audioData: pcmData });
};

This approach works seamlessly across different deployment environments without requiring server microphone permissions.

3. Azure Speech Translation

The server receives audio chunks and feeds them to Azure's TranslationRecognizer via a PushAudioInputStream:

# Configure translation
translation_config = speechsdk.translation.SpeechTranslationConfig(
    subscription=SPEECH_KEY,
    region=SPEECH_REGION
)
translation_config.speech_recognition_language = "en-US"
translation_config.add_target_language("ja")

# Push audio stream
push_stream = speechsdk.audio.PushAudioInputStream()
audio_config = speechsdk.audio.AudioConfig(stream=push_stream)

# Handle recognition results
def on_recognized(evt):
    translation = evt.result.translations["ja"]
    socketio.emit('translationResult', {
        'original': evt.result.text,
        'translated': translation
    }, room=session_id)

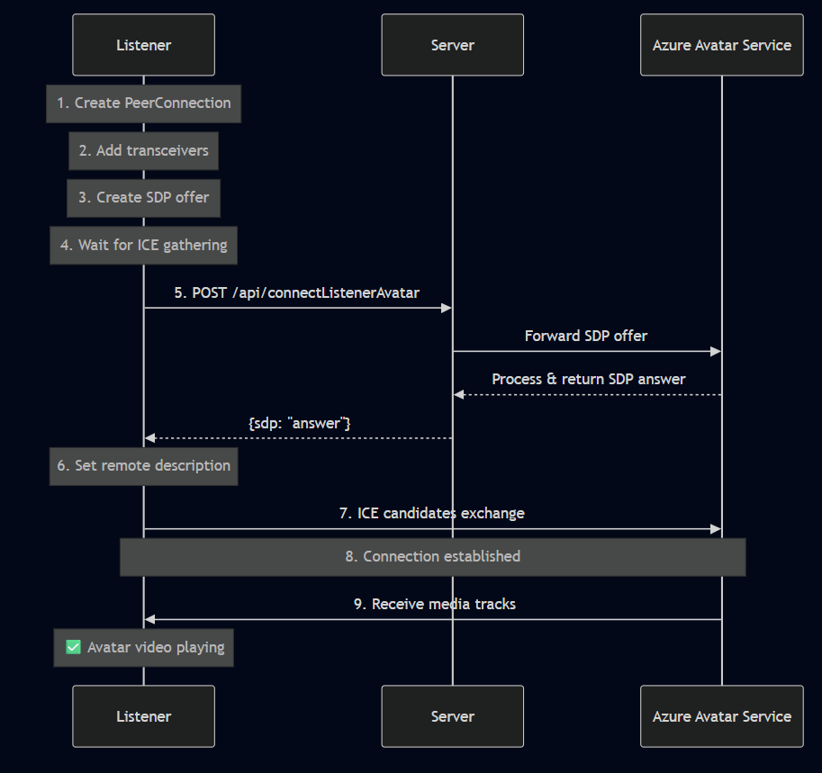
4. Avatar Synthesis with WebRTC

Each listener establishes a WebRTC connection to Azure's Avatar Service:

  1. ICE Token Exchange: Server provides TURN server credentials
  2. SDP Negotiation: Browser and Azure exchange session descriptions
  3. Avatar Connection: Listener sends local SDP offer, receives remote answer
  4. Video Stream: Avatar video flows directly to listener via WebRTC
// Listener connects to avatar
const peerConnection = new RTCPeerConnection(iceConfig);
const offer = await peerConnection.createOffer();
await peerConnection.setLocalDescription(offer);

// Send to Azure Avatar Service
const response = await fetch('/api/connectListenerAvatar', {
    method: 'POST',
    headers: { 'session-id': sessionId },
    body: JSON.stringify({ sdp: offer.sdp })
});

const { sdp: remoteSdp } = await response.json();
await peerConnection.setRemoteDescription({ type: 'answer', sdp: remoteSdp });

5. Real-Time Broadcasting

When the speaker talks, translations flow to all listeners simultaneously:

Each listener maintains their own WebRTC connection to the Avatar Service, ensuring independent video streams while receiving synchronized translation text.

WebRTC Avatar Connection Flow

The avatar video streaming uses WebRTC for low-latency delivery. Each listener establishes their own peer connection to Azure's Avatar Service through a multi-step handshake process.

 

 

 Key Design Decisions

  • Browser audio capture: Works in any environment without requiring server microphone permissions
  • Session-based rooms: Isolates translation streams and supports multiple concurrent sessions
  • Separate speaker/listener UIs: Prevents audio feedback and optimizes each user's experience
  • Socket.IO for broadcasts: Delivers reliable real-time messaging with automatic reconnection
  • WebRTC for avatar: Provides low-latency video streaming with peer-to-peer efficiency

 

 


Application Areas

Real-time speech translation with AI avatars unlocks transformative possibilities across industries. Here are key sectors where this technology drives significant impact.

🏢 Enterprise & Corporate

Internal Townhalls & All-Hands Meetings

Global organizations deliver executive communications where every employee hears the message in their native language—not through subtitles, but through an avatar speaking directly to them.

Sales Conversations

Sales teams engage international prospects without language barriers. The avatar builds a more personal connection than text translation while preserving the original speaker's authenticity.

Training & Onboarding

Standardized training content reaches employees worldwide, with each viewer experiencing the material in their preferred language through an engaging avatar presenter.

🏥 Healthcare

Patient Communication

Healthcare providers consult with patients who speak different languages, while the avatar delivers medical information clearly and accurately in the patient's native tongue.

Telehealth

Remote healthcare consultations reach non-native speakers effectively, improving health outcomes by ensuring patients fully understand their care instructions.

🎓 Education

Online Learning

Educational institutions expand their global reach, offering lectures and courses in multiple languages through avatar presenters.

Interactive Lessons

Engaging avatar presenters captivate students while delivering content in their native language.

Museum Tours

Cultural institutions offer multilingual guided experiences where visitors receive personalized tours in their language of choice.

📺 Media & Entertainment

Broadcasting

News organizations and content creators deliver content to international audiences with localized avatar presenters, keeping viewers engaged while breaking language barriers.

 

Live Events

Conferences, product launches, and presentations reach global audiences with real-time translated avatar streams for each language group.


Custom Avatars: Your Brand, Your Voice

While prebuilt avatars work great for many scenarios, organizations can build custom avatars that represent their brand identity. This section covers the creation process and important ethical considerations.

The Process

  1. Request Access: Submit Microsoft's intake form for custom avatar approval
  2. Record Training Data: Capture at least 10 minutes of video featuring your avatar talent
  3. Obtain Consent: Record the talent acknowledging use of their likeness
  4. Train the Model: Use Microsoft Foundry Portal to train your custom avatar
  5. Deploy: Deploy the trained model to your Azure Speech resource

Responsible AI Considerations

Building synthetic representations of people carries ethical responsibilities:

  • Explicit Written Consent: Always get permission from the talent
  • Informed Consent: Make sure talent understands how the technology works
  • Usage Transparency: Share intended use cases with the talent
  • Prohibited Uses: Never use for deception, misinformation, or impersonation

Microsoft publishes comprehensive Responsible AI guidelines that you must follow when creating custom avatars.


Getting Started

Ready to build your own real-time translation avatar application? Grab the complete source code and documentation from GitHub.

📚 Full Documentation: github.com/l-sudarsan/avatar-translation/docs

Prerequisites

  • Python 3.8+
  • Azure Speech Service subscription
  • Modern browser (Chrome, Edge, Firefox)

Quick Start

# Clone the repository
git clone https://github.com/l-sudarsan/avatar-translation.git
cd avatar-translation

# 1. Create and activate virtual environment
python -m venv venv
.\venv\Scripts\Activate

# 2. Install dependencies
pip install -r requirements.txt

# 3. Configure Azure credentials
cp .env.example .env
# Edit .env with your SPEECH_REGION and SPEECH_KEY

# 4. Run the application
python -m flask run --host=0.0.0.0 --port=5000

Demo Sequence

  1. Open http://localhost:5000/speaker
  2. Configure session (name, source language, target language, avatar)
  3. Click Create Session → Copy the listener URL
  4. Open the listener URL in another browser/device
  5. Wait for the avatar to connect (video appears)
  6. Start speaking → Listeners see the avatar + translations

Tip: For the best demo experience, open the listener URL on a separate device to avoid audio feedback from the avatar's output being picked up by the speaker's microphone.


Conclusion

Real-time speech translation with AI avatars marks a significant leap forward in cross-language communication. By combining Azure's powerful Speech Translation, Text-to-Speech, and Avatar Synthesis services, you can build experiences that feel personal and engaging—not just functional.

The future of multilingual communication isn't about reading subtitles. It's about having someone speak directly to you in your language.


Resources

Project Repository

Azure Documentation

Updated Jan 31, 2026
Version 1.0
No CommentsBe the first to comment